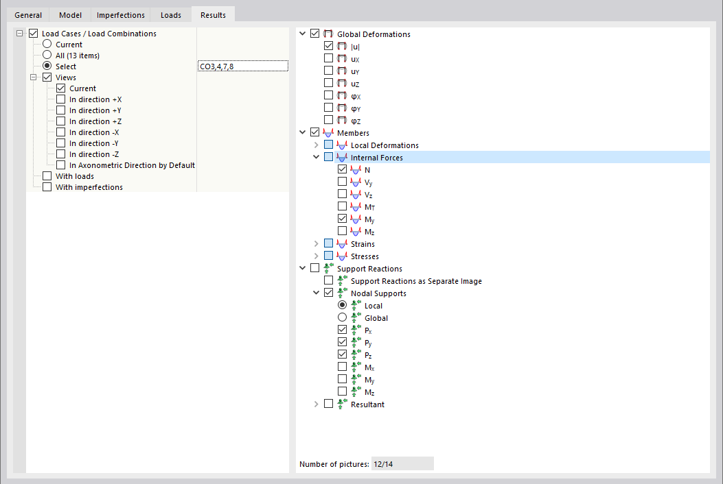
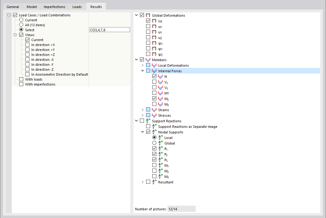
Definición de resultados para multiimpresión
Definición de resultados para multiimpresión
09-03-2024
035032
  • RSTAB 9

Definición de resultados para multiimpresión

Compartir