Pregunta frecuente 005329 | Rigidez de la losa de la planta
Pregunta frecuente 005329 | Rigidez de la losa de la planta
30-05-2024
035375
  • Modelo de edificio en RFEM 6
  • RFEM 6
  • Estructuras de acero
    • Estructuras de hormigón
    • Edificios
    • Análisis y dimensionamiento de estructuras

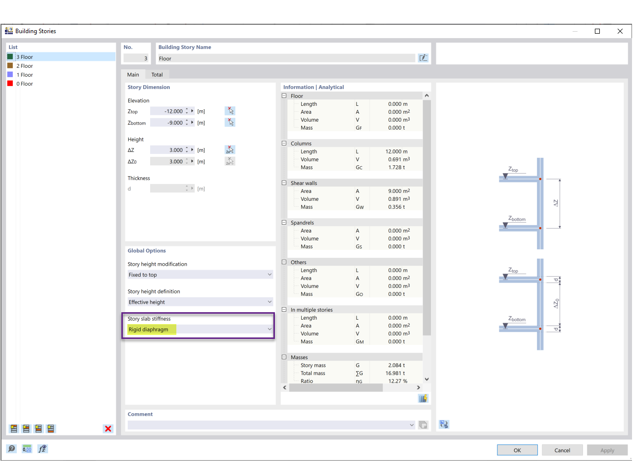
Rigidez de la losa de la planta

Pregunta frecuente 005329 | Rigidez de la losa de la planta

Compartir