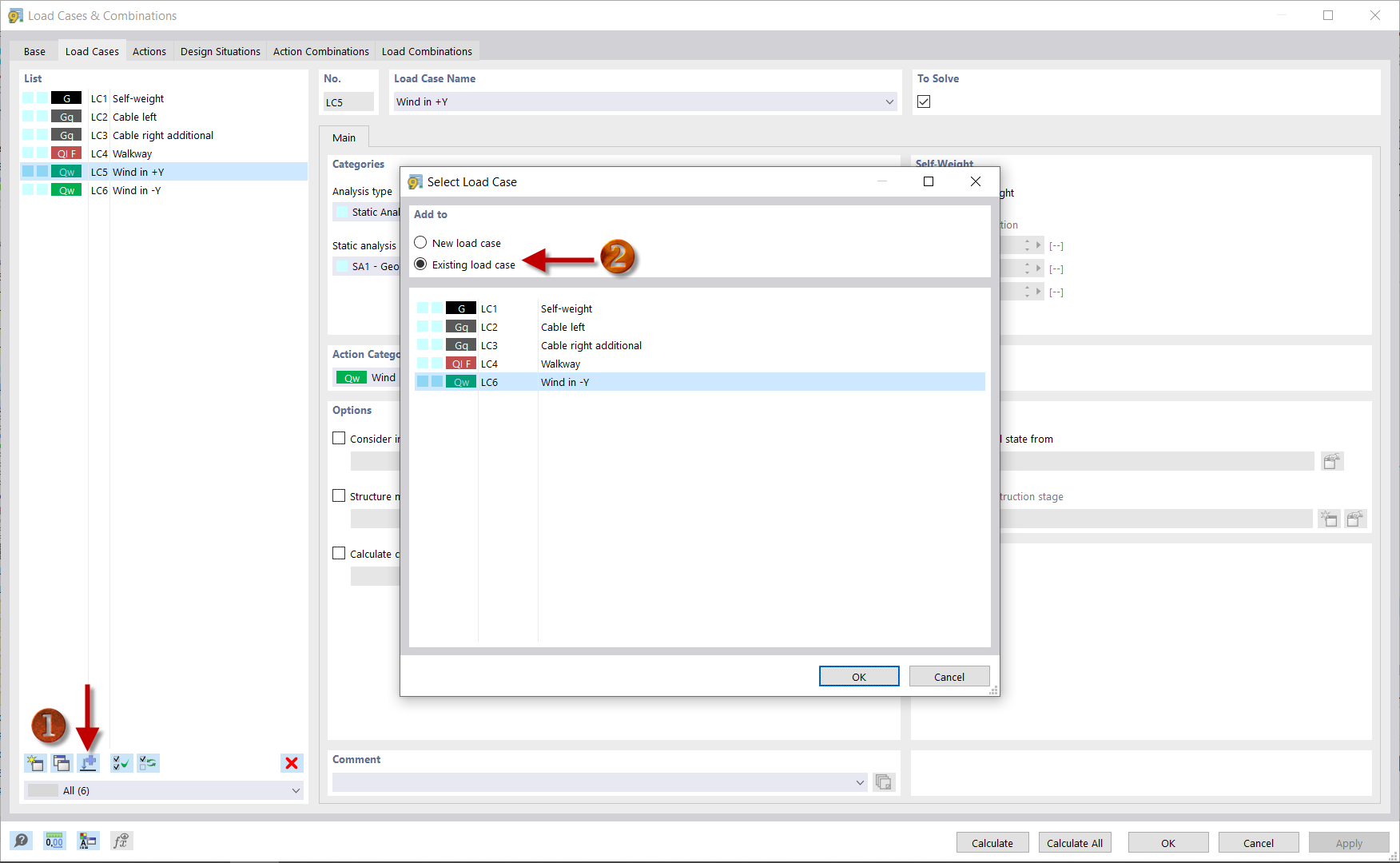
Copiar carga de viento
Copiar carga de viento
10-03-2024
039670
  • RFEM 6

Copiar carga de viento

Compartir