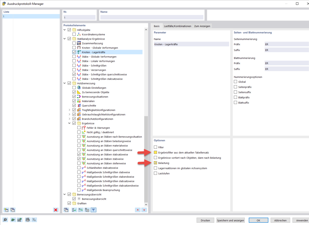
Opciones en el Administrador de informes impresos
Opciones en el Administrador de informes impresos
10-03-2024
040078
  • RFEM 6

Opciones en el Administrador de informes impresos

Compartir