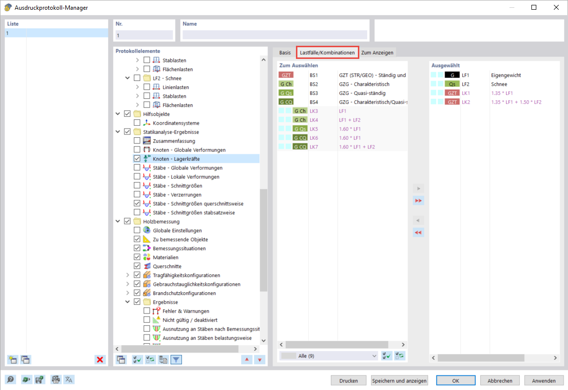
Esfuerzos en los apoyos para casos/combinaciones de carga seleccionados
Esfuerzos en los apoyos para casos/combinaciones de carga seleccionados
10-03-2024
040079
  • RFEM 6

Esfuerzos en los apoyos para casos/combinaciones de carga seleccionados

Compartir