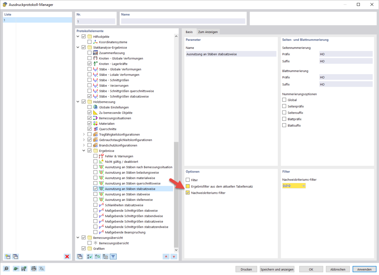
Filtro de criterios de cálculo
Filtro de criterios de cálculo
10-03-2024
040081
  • RFEM 6

Filtro de criterios de cálculo

Compartir