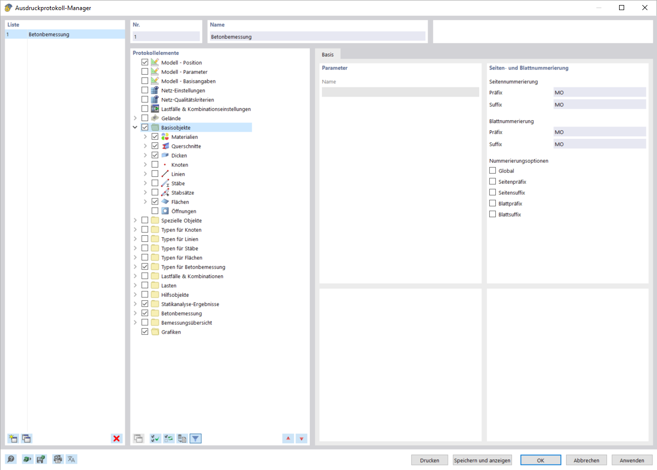
Cuadro de diálogo "Administrador de informes impresos"
Cuadro de diálogo "Administrador de informes impresos"
10-03-2024
040530
  • RFEM 6

Cuadro de diálogo "Administrador de informes impresos"

Compartir