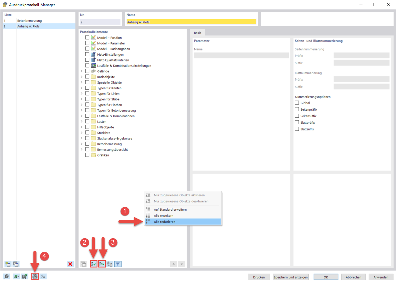
Crear informe impreso para parcelas
Crear informe impreso para parcelas
10-03-2024
040568
  • RFEM 6

Crear informe impreso para parcelas

Compartir