Administrador de informes
Administrador de informes
15-05-2023
040868
  • RFEM 6

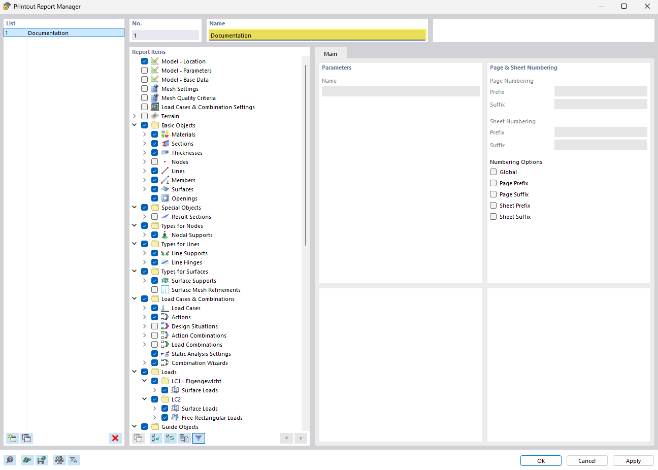
Vista general del administrador del informe

Administrador de informes

La imagen muestra el Administrador de informes con una lista claramente estructurada de entradas de documentos. Esta función del software facilita la organización y el seguimiento de informes técnicos y de la documentación. La vista está diseñada de manera fácil de usar para proporcionar a los ingenieros civiles una visión rápida de los documentos disponibles. Las funciones especiales permiten la gestión eficiente y el acceso a los archivos del proyecto.
  • Administrador de informes
  • Gestionar documentos
  • Lista ordenada
  • Software de ingeniería
  • Información técnica
Compartir