Gestión de documentación de proyectos con el administrador de informes
Gestión de documentación de proyectos con el administrador de informes
20-06-2023
041773
  • RFEM 6

Planificación eficiente de la producción en la construcción

Gestión de documentación de proyectos con el administrador de informes

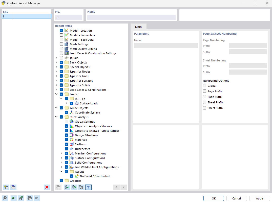
La imagen muestra el administrador de informes, una herramienta para la organización eficiente y la creación de documentación para proyectos de construcción. Esta herramienta permite crear informes estructurados con precisión que resumen todos los datos relevantes del proyecto. La aplicación es particularmente útil para los usuarios de software de ingeniería como RFEM y RSTAB, ya que permite generar informes precisos.
  • Administrador del informe
  • Proyectos estructurales
  • Documentación
  • Gestión de proyectos
  • RFEM
  • RSTAB
  • Software de ingeniería
Compartir