Creación de la combinación sísmica/de masas (KB1867)
Creación de la combinación sísmica/de masas (KB1867)
30-05-2024
046694
  • RFEM 6

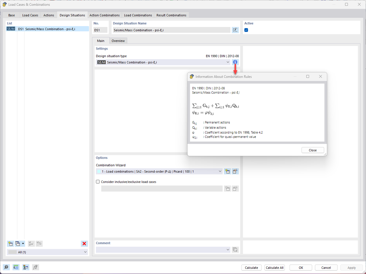
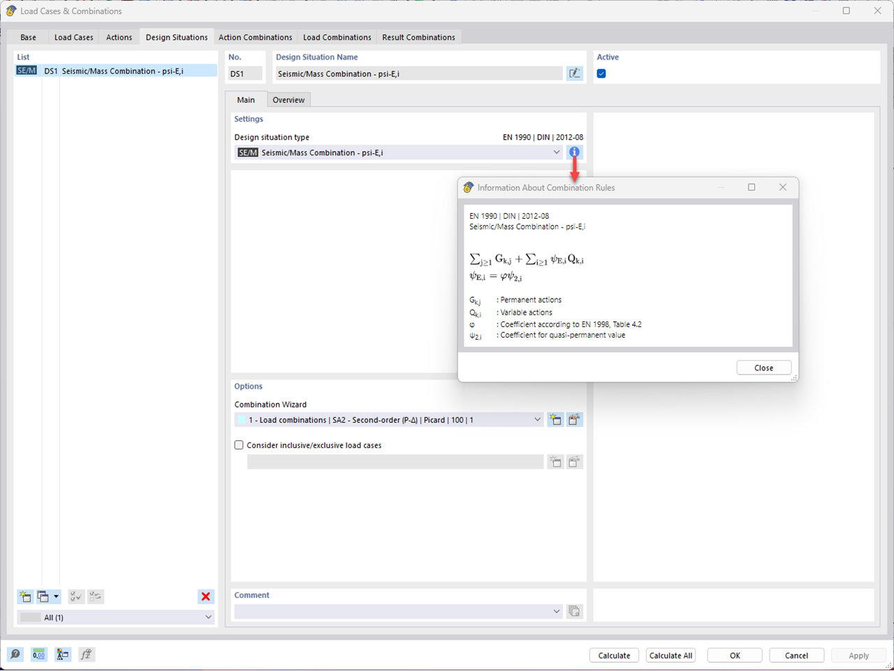
Creación de la combinación sísmica/de masas

Creación de la combinación sísmica/de masas (KB1867)

Usado en
  • Consideración de la teoría de segundo orden en un análisis dinámico en RFEM 6 y RSTAB 9
Modelo en 3D
Más sobre el modelo 3D
  • Pilar de acero
Especificaciones
Número de nudos 6
Número de líneas 1
Número de barras 1
Número de superficies 0
Número de sólidos 0
Número de casos de carga 6
Número de combinaciones de carga 1
Número de combinaciones de resultados 0
Peso completo 0,211 t
Dimensiones (métricas) 0,000 x 5,000 x 0,000 m
Dimensiones (imperiales) 0 x 16.4 x 0 feet
Compartir