Característica 002818 | Ignorar aberturas
Característica 002818 | Ignorar aberturas
15-05-2024
050330
  • RFEM 6
  • Modelo de edificio en RFEM 6

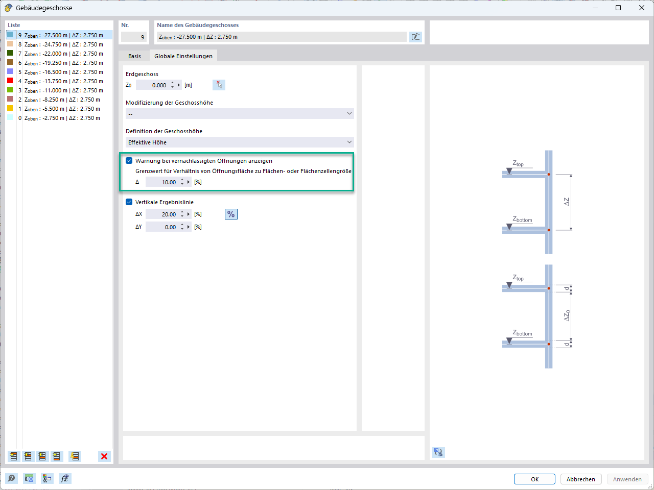
Ignorar aberturas con una superficie específica

Característica 002818 | Ignorar aberturas

  • Abertura
  • Ignorar
Usado en
  • Omisión de aberturas
Compartir