Administrador de informes con capítulos para cálculo de uniones de acero
Administrador de informes con capítulos para cálculo de uniones de acero
11-06-2024
050934
  • RFEM 6
  • Uniones de acero para RFEM 6

Administrador de informes con capítulos para Diseño de uniones de acero

Administrador de informes con capítulos para cálculo de uniones de acero

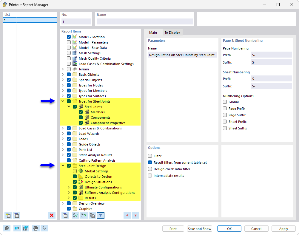
La imagen muestra el Administrador de informe, que contiene una estructura de capítulos detallada centrada en el cálculo de uniones de acero. Se muestran contenidos específicos y resultados relevantes para la verificación y el cálculo de uniones en estructuras de acero.
  • Administrador del informe
  • Cálculo de uniones de acero
  • Uniones de acero
Compartir