Característica 002850 | Plano flexible para modelado de losas de piso
Característica 002850 | Plano flexible para modelado de losas de piso
24-07-2024
051641
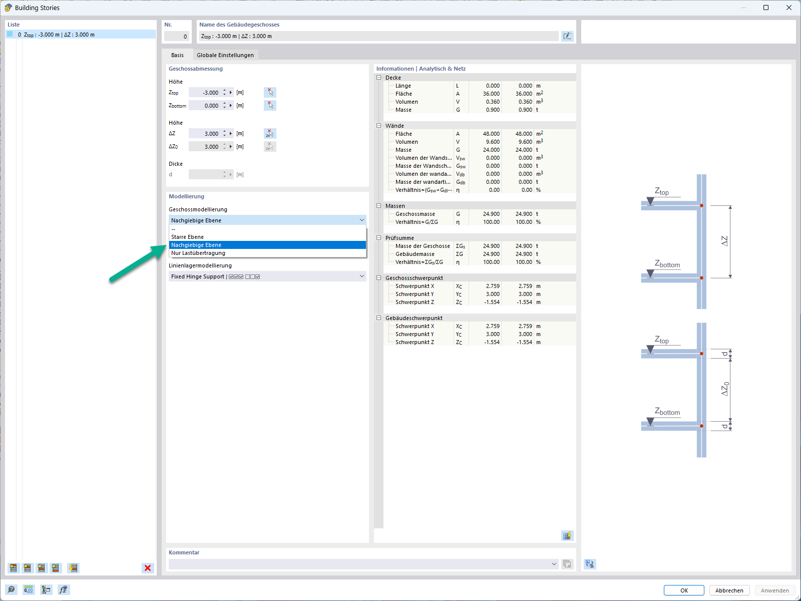
  • Modelo de edificio en RFEM 6

Plano flexible para modelado de losa de piso

Característica 002850 | Plano flexible para modelado de losas de piso

  • Planta
  • Techo
  • Flexible
  • Plano
Usado en
  • Diafragma semirrĂ­gido para el modelado de plantas
Compartir