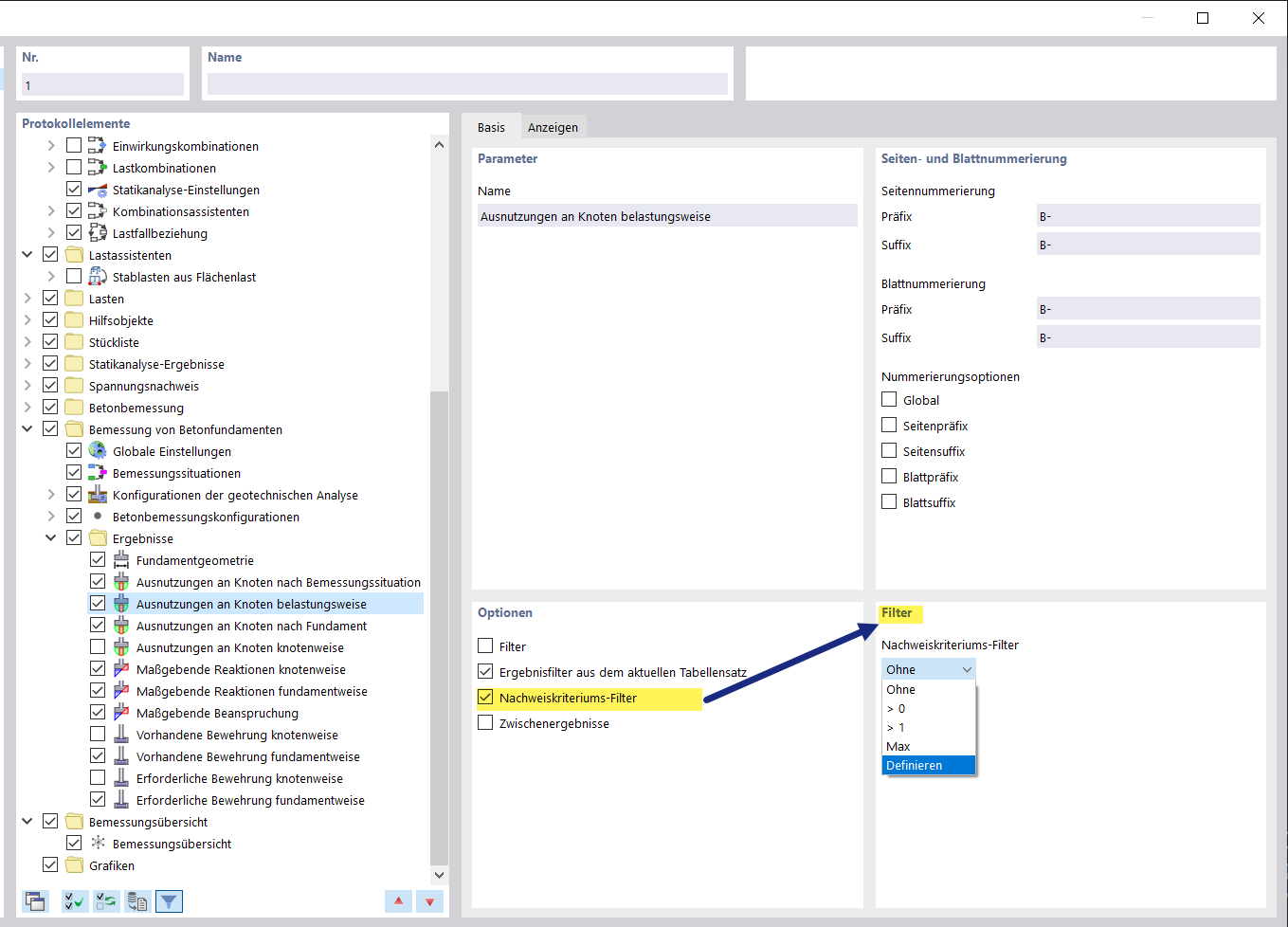
Se ilustran las cimentaciones de hormigón y el uso de filtros de criterios de cálculo en los informes.
Se ilustran las cimentaciones de hormigón y el uso de filtros de criterios de cálculo en los informes.
25-10-2024
053464
  • RFEM 6

Analizar opciones de filtrado para informes de cimentación

Se ilustran las cimentaciones de hormigón y el uso de filtros de criterios de cálculo en los informes.

La imagen muestra una representación detallada de cimentaciones de hormigón asociados a un informe en el que se utilizan filtros de criterios de cálculo. Estos filtros permiten una revisión específica de criterios de cálculo concretos durante el análisis de estructuras. El uso de dichos filtros es fundamental en ingeniería estructural para verificar el cumplimiento de normas y especificaciones.
  • Cimentaciones de hormigón
  • Filtro de criterios de cálculo
  • Informe
  • Software de ingeniería estructural
  • Documentación técnica
Compartir