19-11-2024
053996
  • RFEM 6

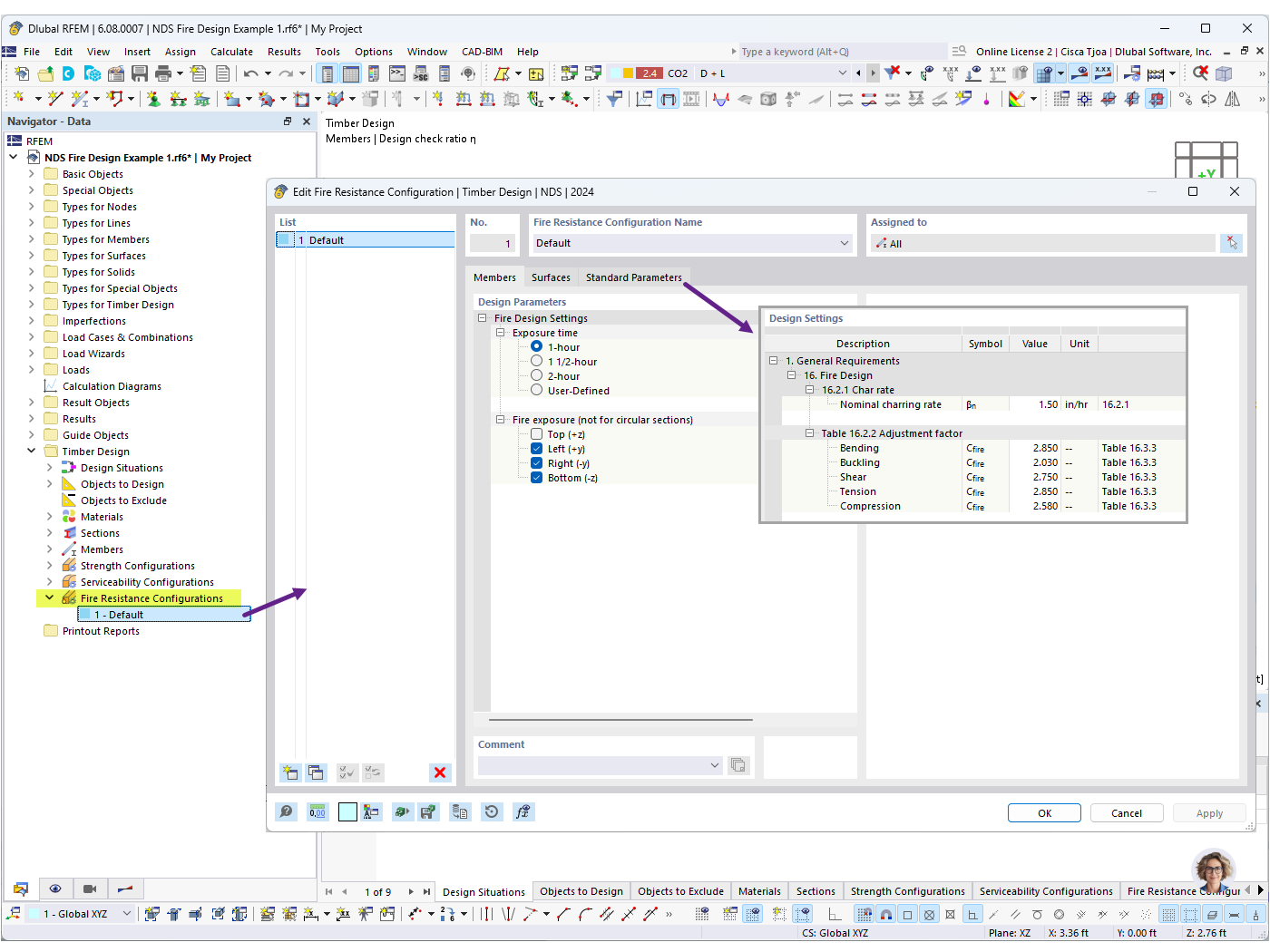
Configuraciones de resistencia al fuego


Usado en
  • Cálculo frente al fuego según NDS para barras de madera en RFEM 6
Compartir