Importación automática de coeficientes de apoyo elástico | Interacción suelo-estructura | Coeficientes de cimentación y combinación de cargas
Importación automática de coeficientes de apoyo elástico | Interacción suelo-estructura | Coeficientes de cimentación y combinación de cargas
10-02-2025
055356
  • RFEM 6
  • Análisis geotécnico para RFEM 6

Importación automática de coeficientes de apoyo elástico

Importación automática de coeficientes de apoyo elástico | Interacción suelo-estructura | Coeficientes de cimentación y combinación de cargas

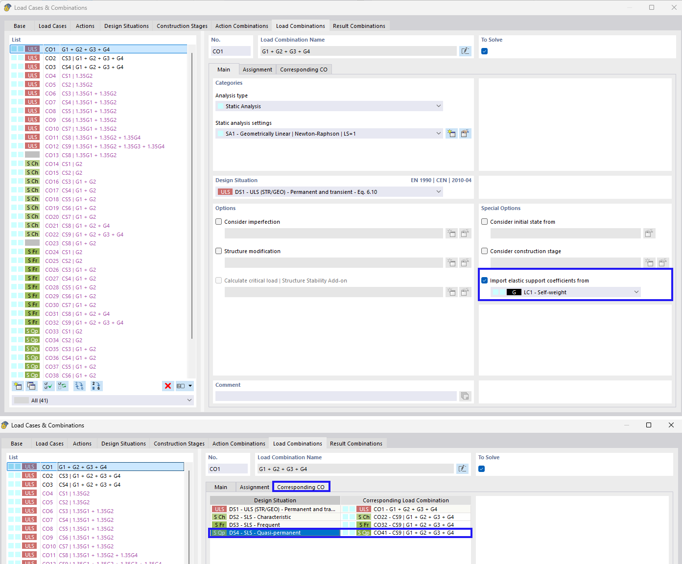
La imagen se centra en la importación de coeficientes para el apoyo elástico en el contexto de las combinaciones de carga. Aborda la consideración de las interacciones suelo-estructura y los coeficientes de cimentación específicos para la combinación de carga.
  • Apoyo elástico
  • Importación de coeficientes
  • Combinación de cargas
  • Interacción suelo-estructura
  • Coeficientes de cimentación
Compartir