Interfaz de usuario que muestra parámetros configurables para el diseño de hormigón con opciones técnicas
Interfaz de usuario que muestra parámetros configurables para el diseño de hormigón con opciones técnicas
25-02-2025
055527
  • RFEM 6

Design Settings for Concrete Design

Interfaz de usuario que muestra parámetros configurables para el diseño de hormigón con opciones técnicas

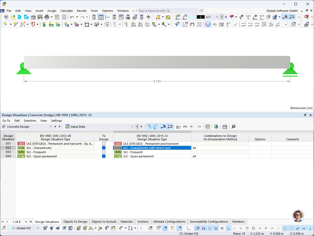
La imagen muestra una interfaz de software configurada para diseño de hormigón. Muestra varios campos de entrada, menús de selección y entradas numéricas para parámetros como factores de armadura, coeficientes de seguridad y combinaciones de cargas.
  • Cálculo de hormigón
  • Configuración de cálculo
  • Software de ingeniería
  • Análisis estructural
  • Interfaz de usuario
Compartir