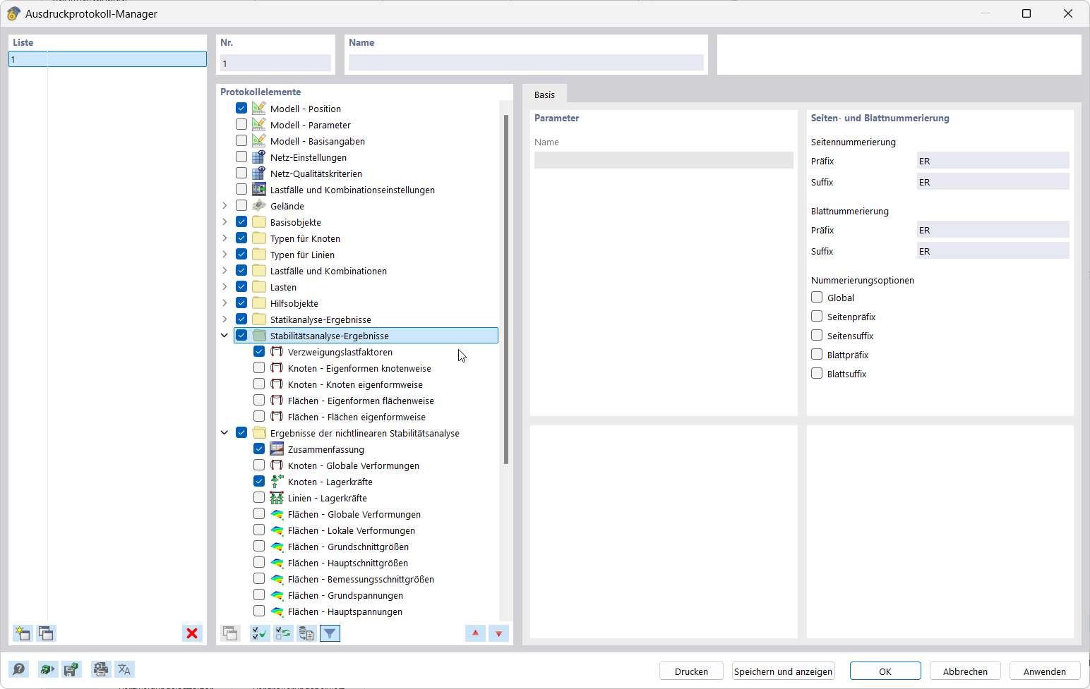
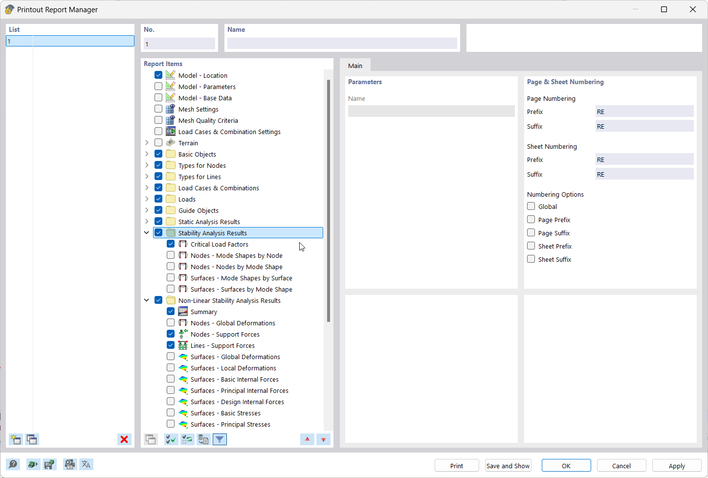
La imagen muestra cómo se seleccionan los elementos del informe en el Administrador de impresión.
La aplicación documenta resultados integrando gráficos en el informe
Interfaz de usuario para crear y editar impresiones múltiples
La imagen muestra cómo se seleccionan los elementos del informe en el Administrador de impresión.
La aplicación documenta resultados integrando gráficos en el informe
Interfaz de usuario para crear y editar impresiones múltiples
05-03-2025
055682
  • RFEM 6
  • Análisis y dimensionamiento de estructuras
  • Análisis por elementos finitos
    • Análisis de estabilidad

Informes de resultados | Administrador de impresión

La imagen muestra cómo se seleccionan los elementos del informe en el Administrador de impresión.

La imagen presenta la interfaz de usuario del Administrador de informes, donde se seleccionan los elementos para documentar los resultados. Se muestran áreas funcionales claras y paneles de control de los datos del informe.
  • Elementos del informe en el administrador de impresión
  • Documentación de resultados
  • Selección de datos del informe
  • Interfaz de usuario del software
Compartir
05-03-2025
055683
  • RFEM 6
  • Análisis y dimensionamiento de estructuras
  • Análisis por elementos finitos
    • Análisis de estabilidad
Informe de resultados
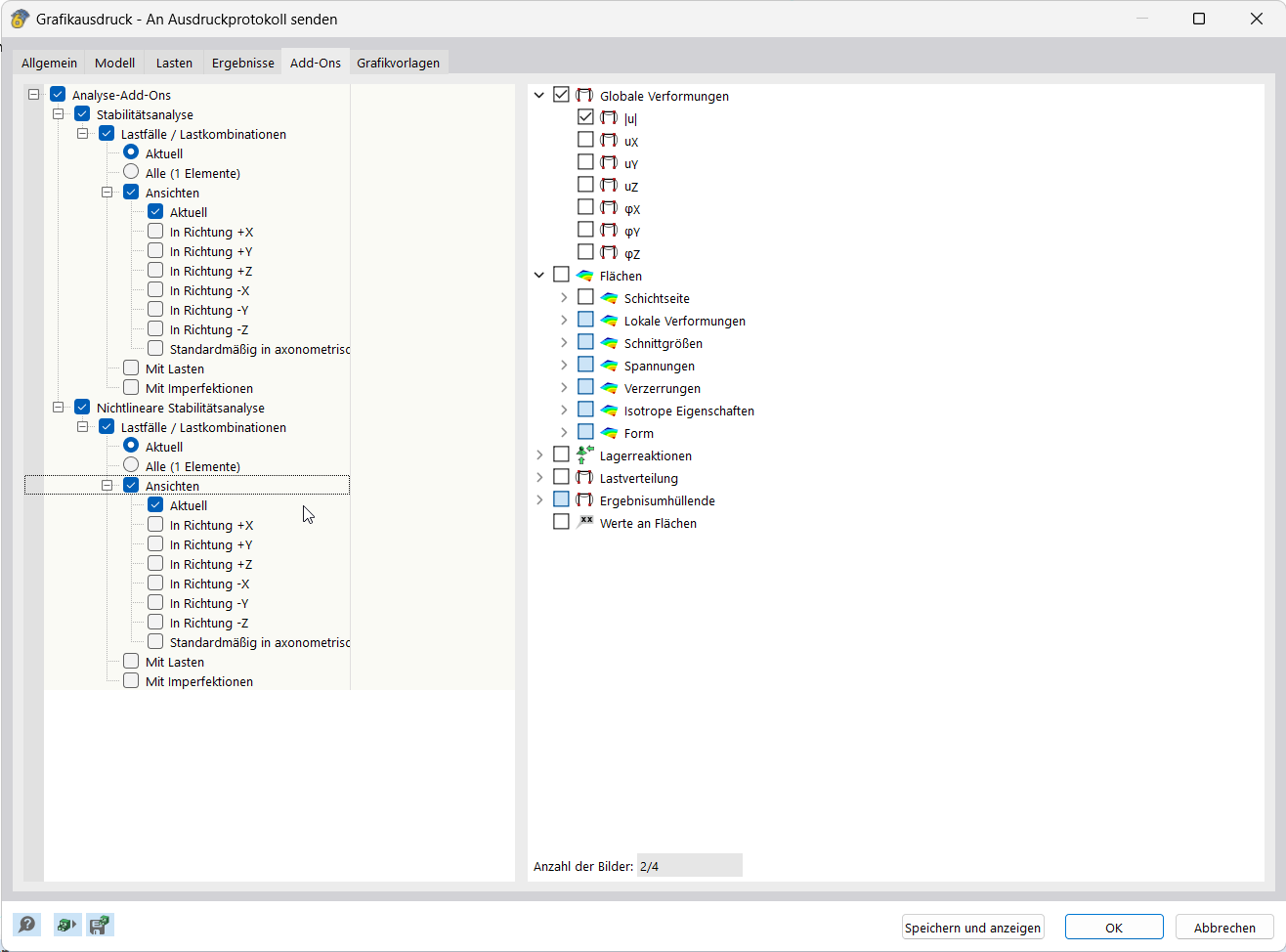
La aplicación documenta resultados integrando gráficos en el informe

La característica integra las imágenes de resultados directamente en el informe, lo que permite documentar con precisión. La función admite la transferencia estructurada de visualizaciones a informes.
  • Documentación de resultados
  • Importar gráficos en el informe
Compartir
05-03-2025
055684
  • RFEM 6
  • Análisis y dimensionamiento de estructuras
  • Análisis por elementos finitos
    • Análisis de estabilidad
Documentación de resultados | Impresión múltiple
Interfaz de usuario para crear y editar impresiones múltiples

La imagen muestra una vista de pantalla para configurar y editar impresiones múltiples. Se presentan varias opciones de configuración para la documentación de resultados. La interfaz ofrece posibilidades de entrada directa para simular la salida de impresión.
  • Documentación de resultados
  • Crear impresiones múltiples
  • Editar impresiones múltiples
  • Interfaz de usuario
  • Configuración de impresión
  • Documentación de resultados
Compartir