Combinación de resultados y asignación de fases relevantes de construcción en software de análisis dinámico.
Combinación de resultados y asignación de fases relevantes de construcción en software de análisis dinámico.
30-04-2025
056530
  • RFEM 6

Asignar combinaciones de resultados y fases de construcción

Combinación de resultados y asignación de fases relevantes de construcción en software de análisis dinámico.

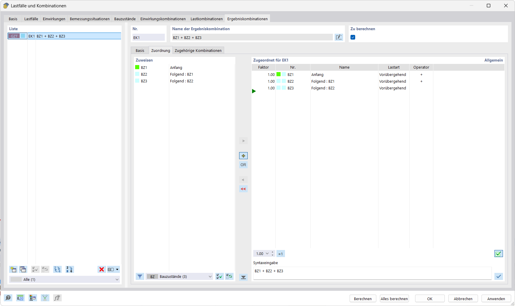
La imagen muestra una pantalla con un software de análisis dinámico que permite crear combinaciones de resultados y asignarles estados de construcción específicos. Un diseño de tabla visualiza claramente los datos de entrada y los resultados. Esta función es especialmente útil para la vinculación y evaluación de casos de carga en proyectos de construcción complejos.
  • Combinación de resultados
  • Fases de construcción
  • Software de análisis
  • Análisis dinámico
  • Ingeniería civil
Compartir