Diálogo de configuración de tensiones de cordones de soldadura
Diálogo de configuración de tensiones de cordones de soldadura
13-05-2025
056696
  • RSECTION 1

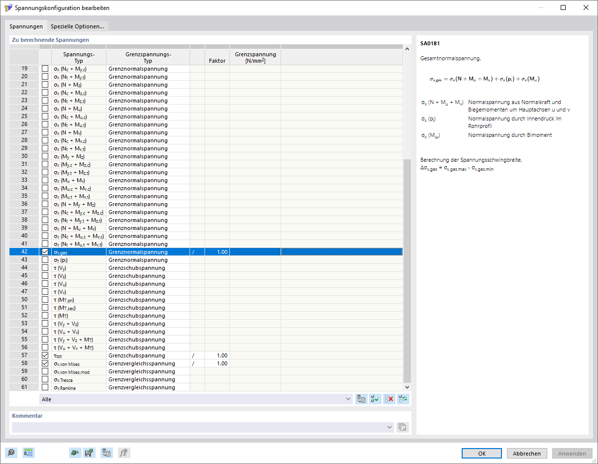
Cuadro de diálogo "Configuración de tensión en soldadura"

Diálogo de configuración de tensiones de cordones de soldadura

La imagen muestra la configuración de tensiones en soldadura, donde puede seleccionar las tensiones en soldadura a calcular y mostrar.
  • Configuración de tensiones de soldadura
Compartir