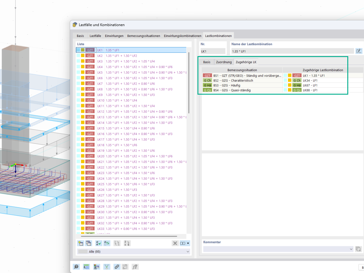
En la ventana de Cargas y combinaciones de RF-LIMITS, se pueden asignar y modificar las combinaciones de cargas correspondientes a las verificaciones geotécnicas, como las de desplome y deslizamiento.
En la ventana de Cargas y combinaciones de RF-LIMITS, se pueden asignar y modificar las combinaciones de cargas correspondientes a las verificaciones geotécnicas, como las de desplome y deslizamiento.
20-05-2025
056793
  • RFEM 6

Combinaciones de cargas relacionadas

En la ventana de Cargas y combinaciones de RF-LIMITS, se pueden asignar y modificar las combinaciones de cargas correspondientes a las verificaciones geotécnicas, como las de desplome y deslizamiento.

  • Cargas
  • Combinaciones
  • Combinación de cargas
  • Combinaciones de cargas asociadas
  • Verificación geotécnica
  • Verificación de falla del suelo
  • Análisis de deslizamiento
  • Cimentaciones
  • Geotecnia
  • Cargas características
Compartir