FAQ 005689 | ¿Puedo calcular barras con secciones de clase 4 según CSA S16 en el complemento Cálculo de acero?
FAQ 005689 | ¿Puedo calcular barras con secciones de clase 4 según CSA S16 en el complemento Cálculo de acero?
30-05-2025
057011
  • RFEM 6
  • Cálculo de acero para RFEM 6
  • Estructuras de acero
    • Análisis y dimensionamiento de estructuras
    • Análisis de estabilidad
    • CSA S16

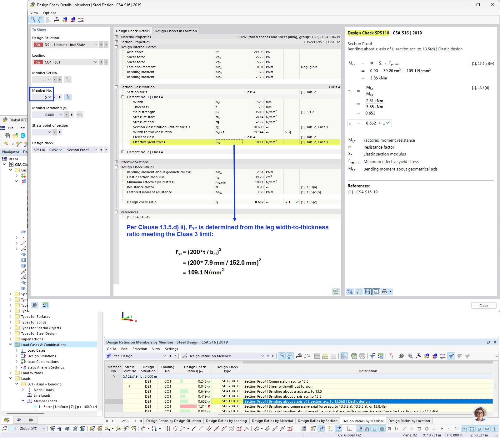
Cálculo de la tensión de fluencia efectiva

FAQ 005689 | ¿Puedo calcular barras con secciones de clase 4 según CSA S16 en el complemento Cálculo de acero?

  • CSA S16 Clase 4
  • Sección de Clase 4
  • Sección de acero
  • Cálculo de Clase 4
  • CSA S16
Usado en
  • Class 4 Sections According to CSA S16
Compartir