Casos de carga para la pretensión
Casos de carga para la pretensión
12-06-2025
057240
  • RFEM 6

Casos de carga para pretensado

Casos de carga para la pretensión

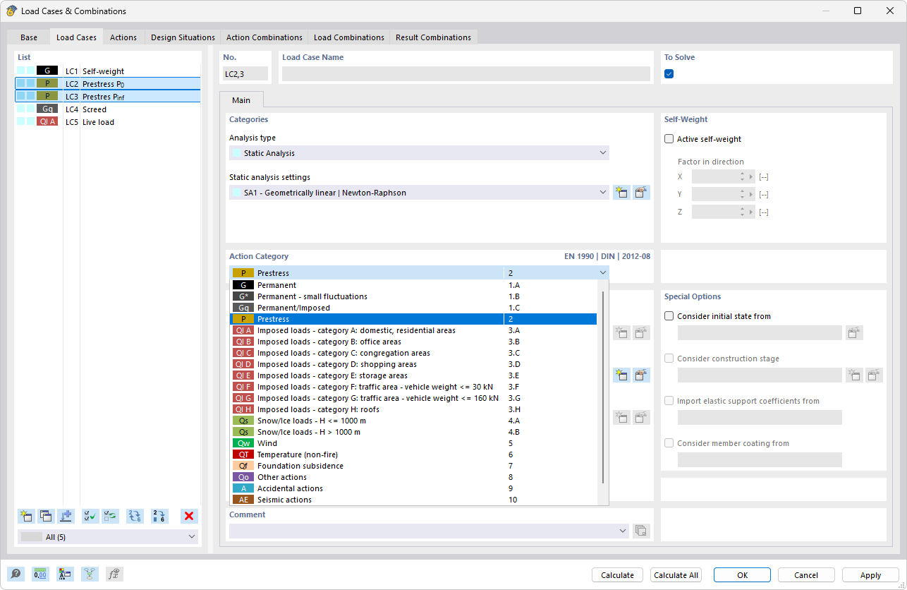
La imagen describe el proceso de definición de casos de carga relacionados con la pretensado en un análisis estructural. Se trata de fuerza de pretensado, pretensado inicial y pérdidas de fuerza de pretensado. Estos parámetros son esenciales para el cálculo preciso de las cargas y tensiones en las estructuras. La definición adecuada de estos factores desempeña un papel crucial en la modelización y análisis de estructuras de edificación.
  • Pretensado
  • Definir casos de carga
  • Fuerza de pretensado
  • Pretensado inicial
  • PĂ©rdida de fuerza de tensado
Compartir