Interfaz de usuario para introducción de datos de material personalizados en software estructural
Interfaz de usuario para introducción de datos de material personalizados en software estructural
15-07-2025
057800
  • RFEM 6
  • RSTAB 9

Añadir o cargar material definido por el usuario

Interfaz de usuario para introducción de datos de material personalizados en software estructural

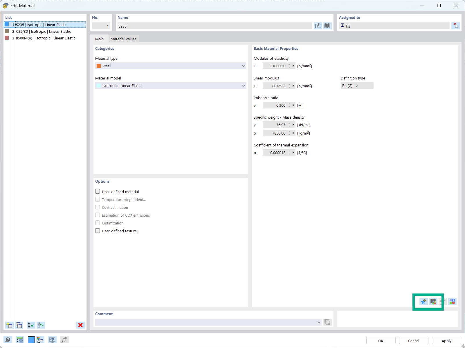
La interfaz de usuario muestra el cuadro de diálogo para la entrada de propiedades de materiales definidas por el usuario. Los usuarios pueden introducir y guardar manualmente parámetros de materiales específicos. Se dispone de funciones para cargar y gestionar datos de materiales personalizados. Los ingenieros tienen la opción de ampliar y ajustar la base de datos de materiales.
  • Material personalizado
  • Propiedades del material
  • Base de datos
  • Software de ingenierĂ­a
Usado en
  • Biblioteca de materiales definida por el usuario
Compartir