Generación automática de combinaciones de carga según la NTC 2018 en RFEM 6 y RSTAB 9 mediante software de análisis de estructuras.
Generación automática de combinaciones de carga según la NTC 2018 en RFEM 6 y RSTAB 9 mediante software de análisis de estructuras.
25-07-2025
057972
  • RFEM 6

Generación de combinaciones en RFEM 6 y RSTAB 9 según NTC 2018

Generación automática de combinaciones de carga según la NTC 2018 en RFEM 6 y RSTAB 9 mediante software de análisis de estructuras.

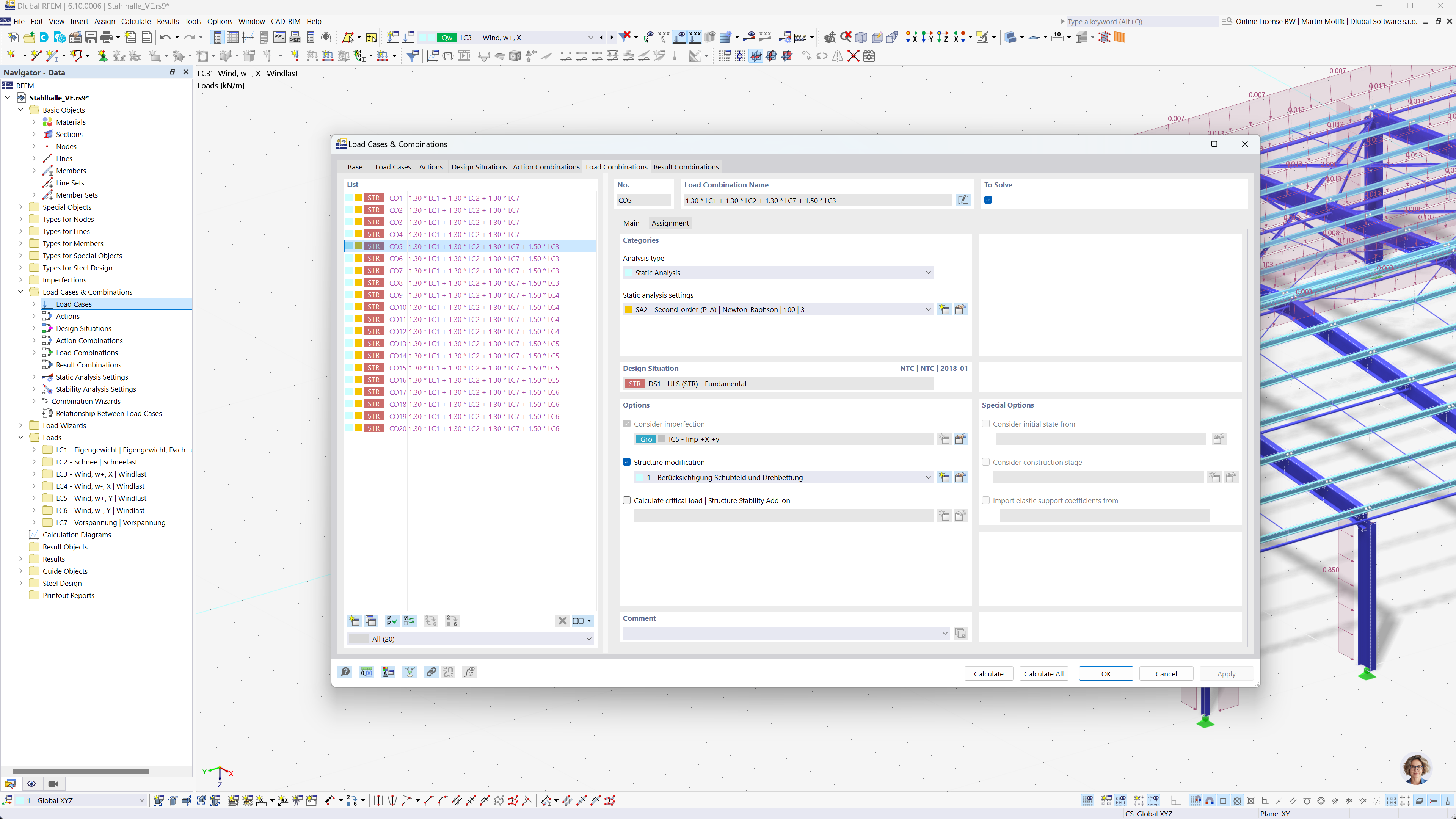
La imagen ilustra la generación automática de combinaciones de carga en RFEM 6 y RSTAB 9 según la NTC 2018. Muestra una interfaz visual donde los casos de carga se organizan y combinan según criterios especificados. Esta funcionalidad ayuda a los ingenieros a cumplir de manera eficiente con las normas de diseño al crear automáticamente todas las combinaciones de carga necesarias.
  • Generación de combinaciones
  • NTC 2018
  • Análisis estructural
  • RFEM
  • RSTAB
Compartir