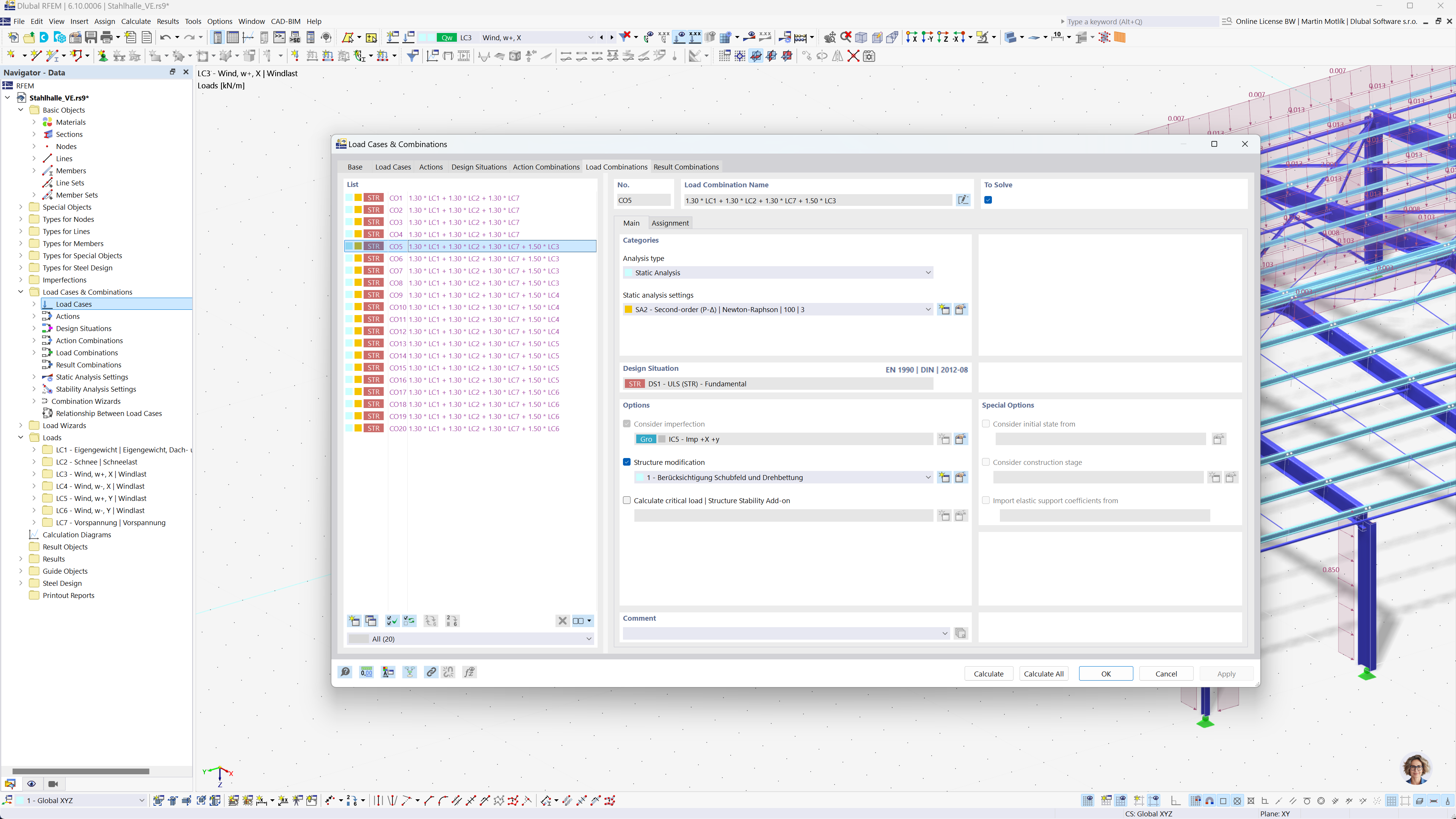
Vista de la ventana de generación de combinaciones de carga en RFEM 6 y RSTAB 9 según las normas Eurocódigo 0.
Vista de la ventana de generación de combinaciones de carga en RFEM 6 y RSTAB 9 según las normas Eurocódigo 0.
29-07-2025
058025
  • RFEM 6

Generación automática de combinaciones de cargas en software de análisis de estructuras

Vista de la ventana de generación de combinaciones de carga en RFEM 6 y RSTAB 9 según las normas Eurocódigo 0.

La imagen muestra una interfaz de software para la generación automática de combinaciones de cargas en RFEM 6 y RSTAB 9 según el Eurocódigo 0. La interfaz muestra una tabla con datos de casos de carga, reglas de combinación y parámetros relevantes. La funcionalidad simplifica el proceso de creación de combinaciones de cargas precisas, garantizando el cumplimiento de las normas del Eurocódigo. El software facilita el análisis estructural eficiente para proyectos de ingeniería complejos.
  • Combinaciones de cargas
  • Eurocódigo 0
  • RFEM 6
  • RSTAB 9
  • Análisis estructural
  • Generación automática
Compartir