Vista detallada del proceso de automatización de combinaciones de carga en RFEM 6 y RSTAB 9, cumpliendo con las normas EN 1990 y BS 5950-1.
Vista detallada del proceso de automatización de combinaciones de carga en RFEM 6 y RSTAB 9, cumpliendo con las normas EN 1990 y BS 5950-1.
23-09-2025
059147
  • RFEM 6

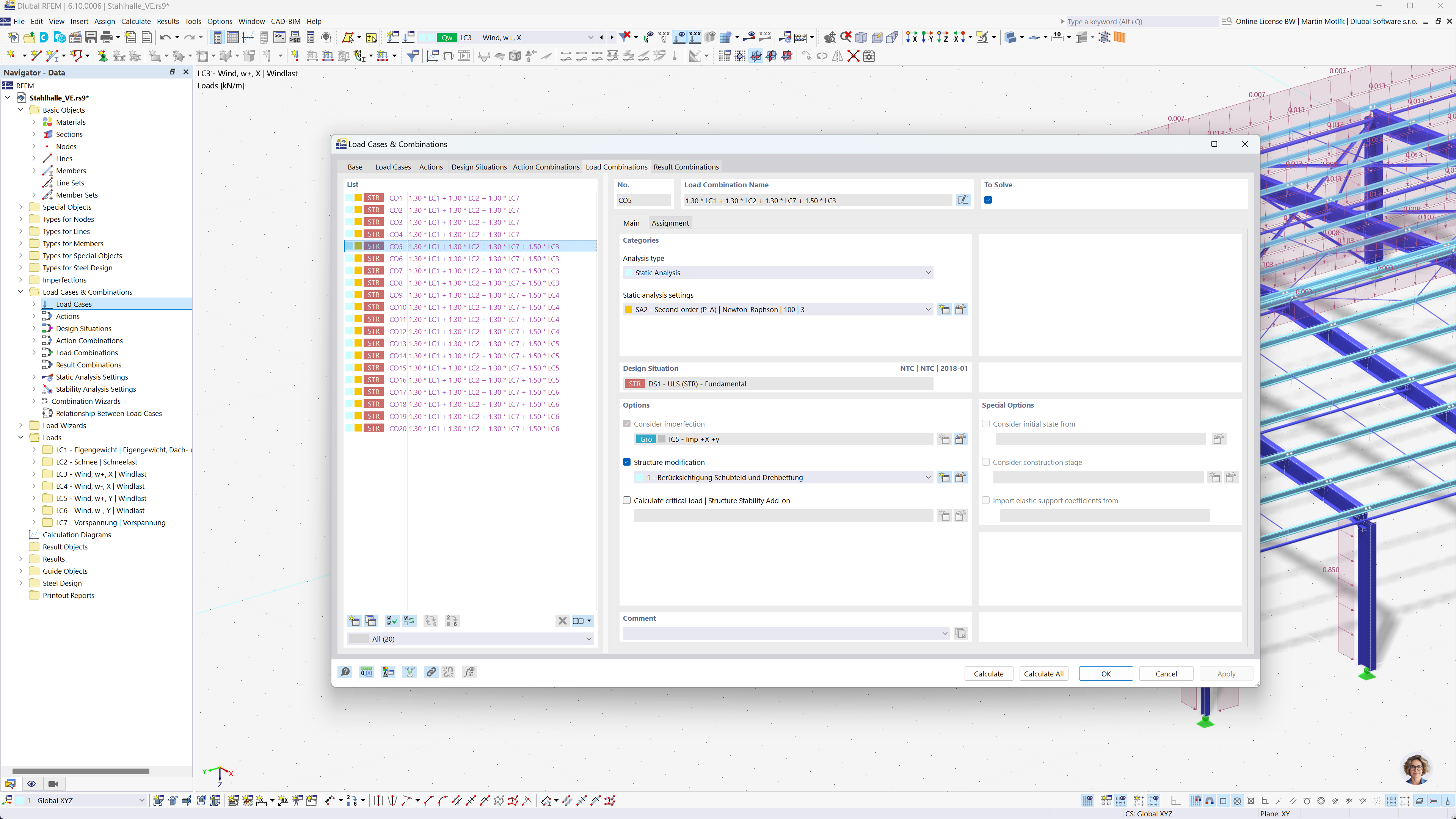
Generación automática de combinaciones de carga en RFEM y RSTAB

Vista detallada del proceso de automatización de combinaciones de carga en RFEM 6 y RSTAB 9, cumpliendo con las normas EN 1990 y BS 5950-1.

La imagen muestra la automatización de la creación de una combinación de cargas en software RFEM 6 y RSTAB 9. Se centra en la aplicación del Eurocódigo 0 y la norma británica BS 5950-1 para el análisis estructural. El proceso está diseñado para agilizar los cálculos, asegurando el cumplimiento de estándares de ingeniería internacional. Esta característica mejora la eficiencia y precisión en el modelado estructural.
  • Combinaciones de carga
  • Eurocódigo 0
  • BS 5950-1
  • RFEM 6
  • RSTAB 9
Compartir