Visualización de combinaciones de carga generadas automáticamente en una interfaz de software multilingüe para análisis de cálculo estructural conforme con las normas chinas.
Visualización de combinaciones de carga generadas automáticamente en una interfaz de software multilingüe para análisis de cálculo estructural conforme con las normas chinas.
29-09-2025
059288
  • RFEM 6

Generación automática de combinaciones en RFEM y RSTAB según normas chinas

Visualización de combinaciones de carga generadas automáticamente en una interfaz de software multilingüe para análisis de cálculo estructural conforme con las normas chinas.

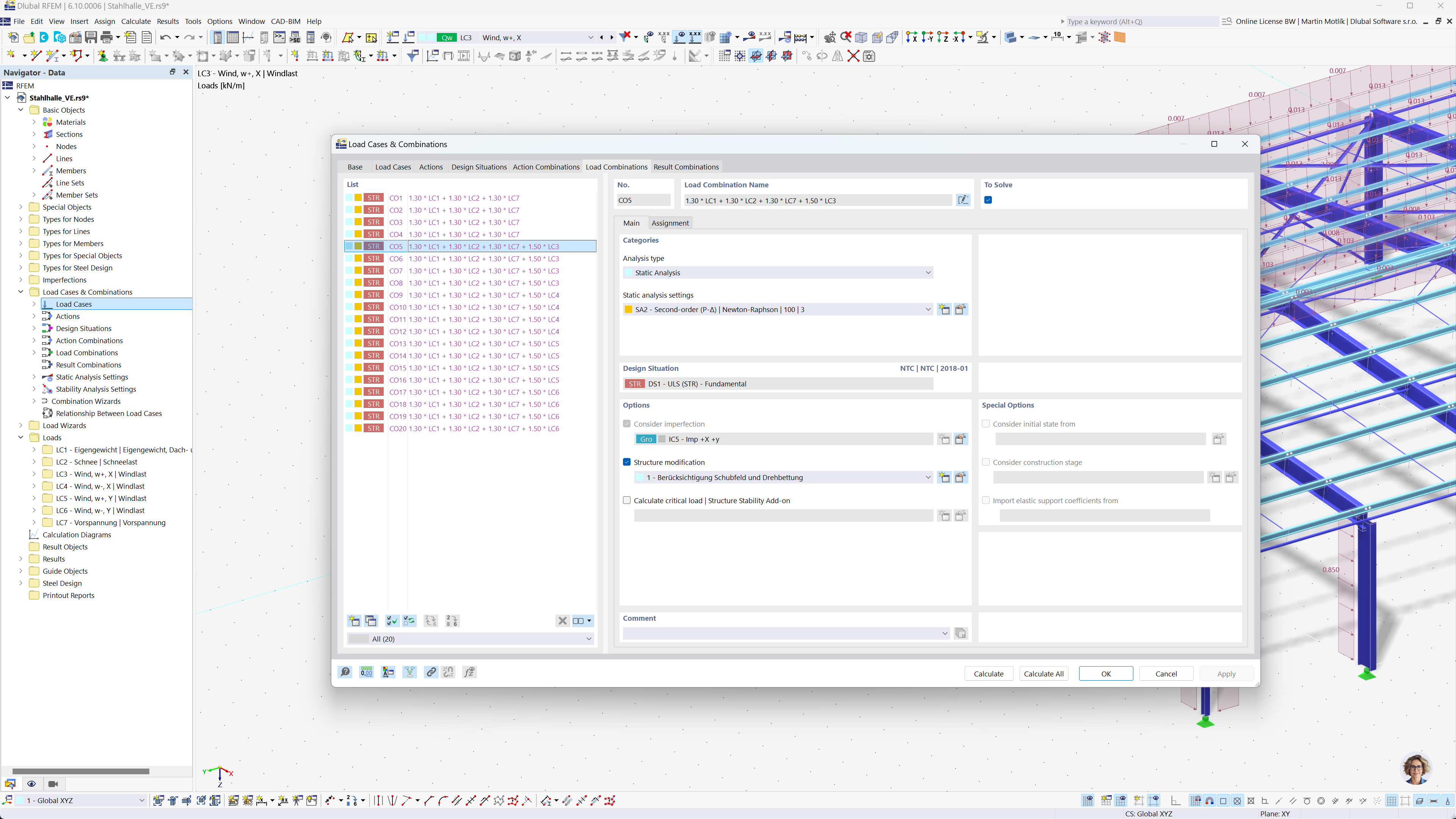
La imagen representa la generación automática de combinaciones de cargas utilizando la interfaz de un software de análisis estructural. Demuestra el cumplimiento de las normas chinas GB 55001, GB 55002, GB 50009, GB 50011 y GB 50068. La interfaz muestra opciones detalladas para crear combinaciones de cargas y resultados. Esta funcionalidad ayuda a los ingenieros a cumplir eficientemente con los códigos de construcción locales.
  • Combinaciones de cargas
  • Normas chinas
  • AnĂ¡lisis estructural
  • RFEM
  • RSTAB
  • Software de ingenierĂ­a
Compartir