Genere combinaciones de carga y resultados en RFEM y RSTAB según la norma india IS 800.
Genere combinaciones de carga y resultados en RFEM y RSTAB según la norma india IS 800.
30-09-2025
059298
  • RFEM 6

Generación automática de combinaciones en RFEM y RSTAB según la norma india IS 800

Genere combinaciones de carga y resultados en RFEM y RSTAB según la norma india IS 800.

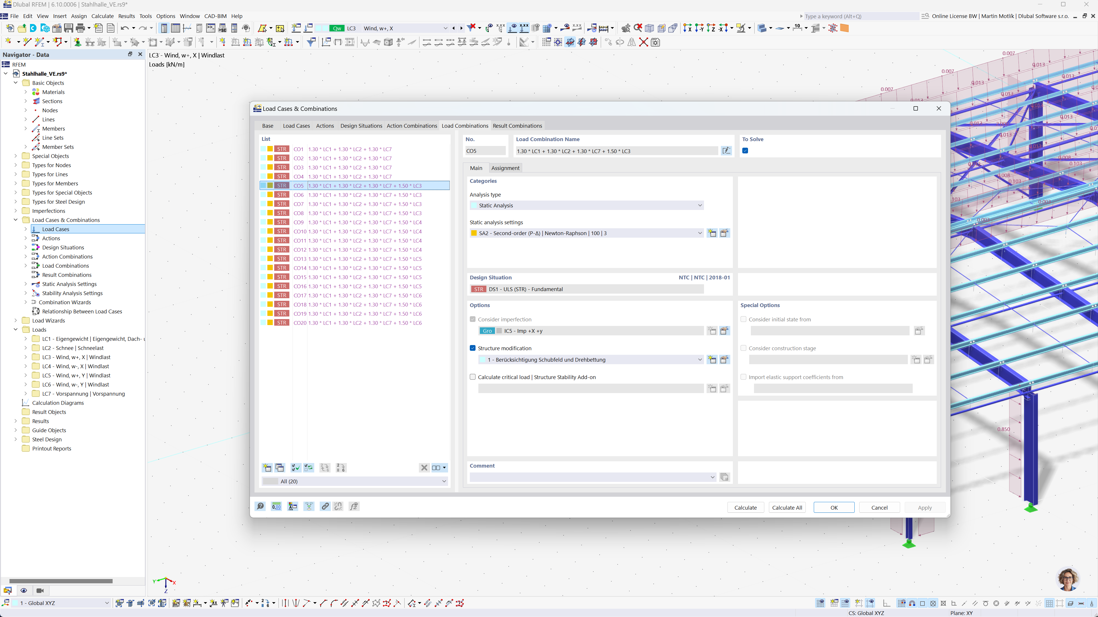
La imagen ilustra el proceso de generación automática de combinaciones de cargas y resultados en RFEM y RSTAB, basado en la norma india IS 800. Esta funcionalidad tiene como objetivo agilizar los procesos de análisis estructural al adherirse a directrices establecidas y garantizar el cumplimiento de las normas locales. Esta herramienta simplifica el flujo de trabajo del ingeniero, mejorando la eficiencia en el manejo de combinaciones de carga para proyectos de construcción.
  • Combinaciones de carga
  • Norma india IS 800
  • RFEM
  • RSTAB
  • Análisis estructural
  • Generación de combinaciones
Compartir