Generación de combinaciones de carga según la norma sudafricana SANS 10160-1 en RFEM/RSTAB
Generación de combinaciones de carga según la norma sudafricana SANS 10160-1 en RFEM/RSTAB
30-09-2025
059314
  • RFEM 6

Generación automática de combinaciones en RFEM y RSTAB según la norma sudafricana SANS 10160‑1

Generación de combinaciones de carga según la norma sudafricana SANS 10160-1 en RFEM/RSTAB

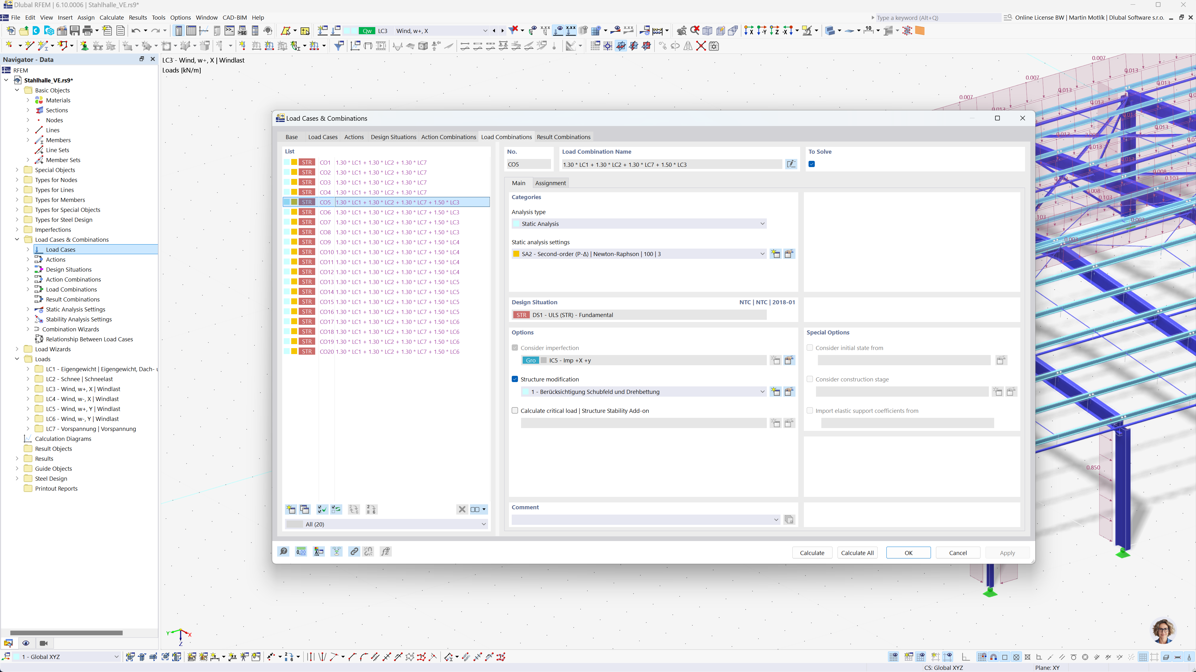
La imagen ilustra la capacidad de RFEM 6 y RSTAB 9 para generar automáticamente combinaciones de cargas y resultados según la norma sudafricana SANS 10160-1. Esta función aumenta la eficiencia al automatizar cálculos complejos para el análisis de estructuras.
  • Combinaciones de carga
  • SANS 10160-1
  • RFEM
  • RSTAB
  • Norma Sudafricana
Compartir