Generación automática de combinaciones de carga en RFEM/RSTAB según la norma NBR 8681, ilustrando la integración en software de análisis estructural.
Generación automática de combinaciones de carga en RFEM/RSTAB según la norma NBR 8681, ilustrando la integración en software de análisis estructural.
01-10-2025
059318
  • RFEM 6

Generación automática de combinaciones según la norma brasileña NBR 8681

Generación automática de combinaciones de carga en RFEM/RSTAB según la norma NBR 8681, ilustrando la integración en software de análisis estructural.

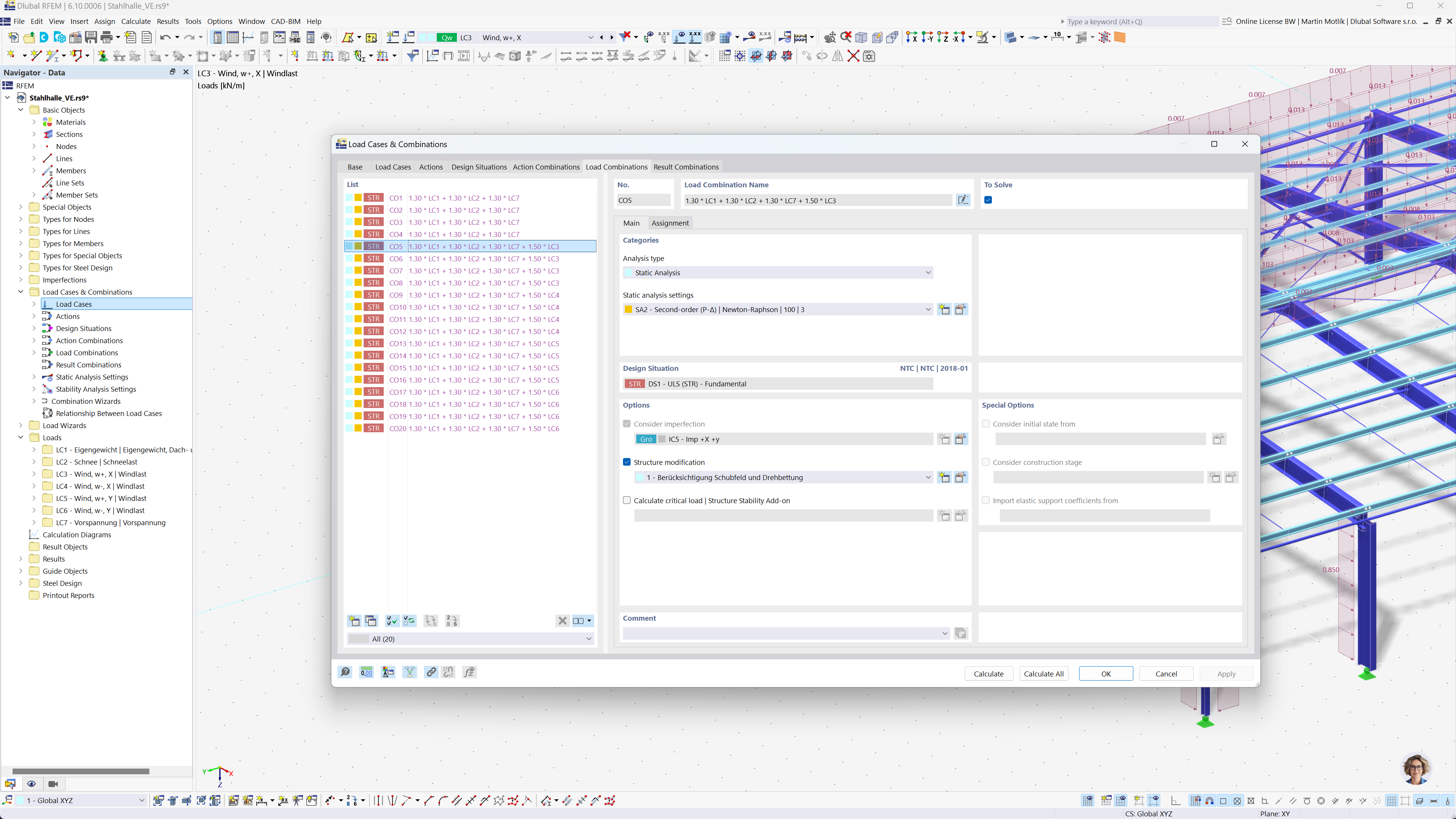
La imagen muestra el software de análisis estructural RFEM y RSTAB, con la generación automática de combinaciones de cargas y resultados según la norma brasileña NBR 8681. Esta automatización facilita el cumplimiento de las normativas locales al simplificar el proceso de combinación. La función mejora la capacidad de los ingenieros para gestionar eficientemente las tareas de análisis estructural. La interfaz del software admite la visualización de resultados y el manejo eficiente de conjuntos de datos grandes.
  • Combinaciones de carga
  • Norma brasileña NBR 8681
  • Análisis estructural
  • RFEM
  • RSTAB
  • Ingeniería
  • Automatización de software
Compartir