RFEM 6 y RSTAB 9 optimizan la generación de combinaciones de carga y resultados según AS/NZS 1170.0.
RFEM 6 y RSTAB 9 optimizan la generación de combinaciones de carga y resultados según AS/NZS 1170.0.
02-10-2025
059358
  • RFEM 6

Generación eficaz de combinaciones utilizando normas australianas

RFEM 6 y RSTAB 9 optimizan la generación de combinaciones de carga y resultados según AS/NZS 1170.0.

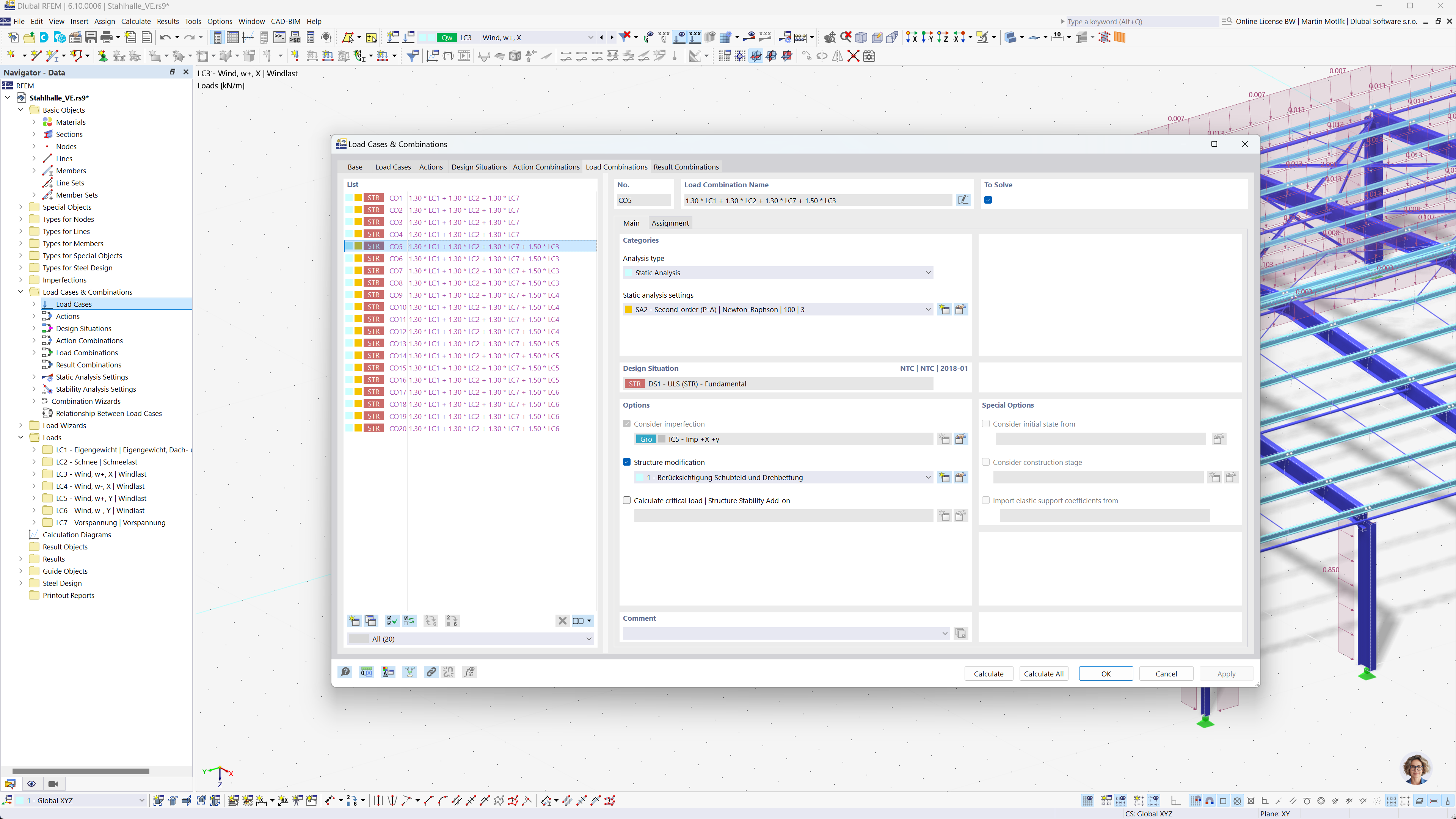
La imagen presenta las funcionalidades clave de RFEM 6 y RSTAB 9, centradas en la generación automática de combinaciones de carga y de resultados en conformidad con la norma australiana AS/NZS 1170.0. Este proceso busca mejorar la eficiencia y exactitud en los cálculos de proyectos mientras se respeta las normas actuales. La función automatizada se destaca como herramienta para ahorrar tiempo y garantizar el cumplimiento de los requisitos de la norma.
  • Coombs. carga
  • Coombs. resultados
  • Normas australianas
  • AS/NZS 1170.0
Compartir