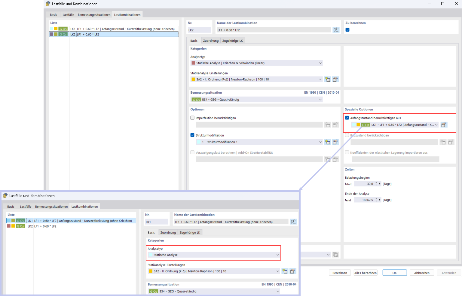
Consideración de cargas a corto plazo con la función Estado inicial
Consideración de cargas a corto plazo con la función Estado inicial
14-11-2025
060134
  • RFEM 6

Consideración de carga a corto plazo con estado inicial

Consideración de cargas a corto plazo con la función Estado inicial

Compartir