Consideración del daño de la combinación de carga cuasi-permanente con la función de estado inicial
Consideración del daño de la combinación de carga cuasi-permanente con la función de estado inicial
15-11-2025
060137
  • RFEM 6

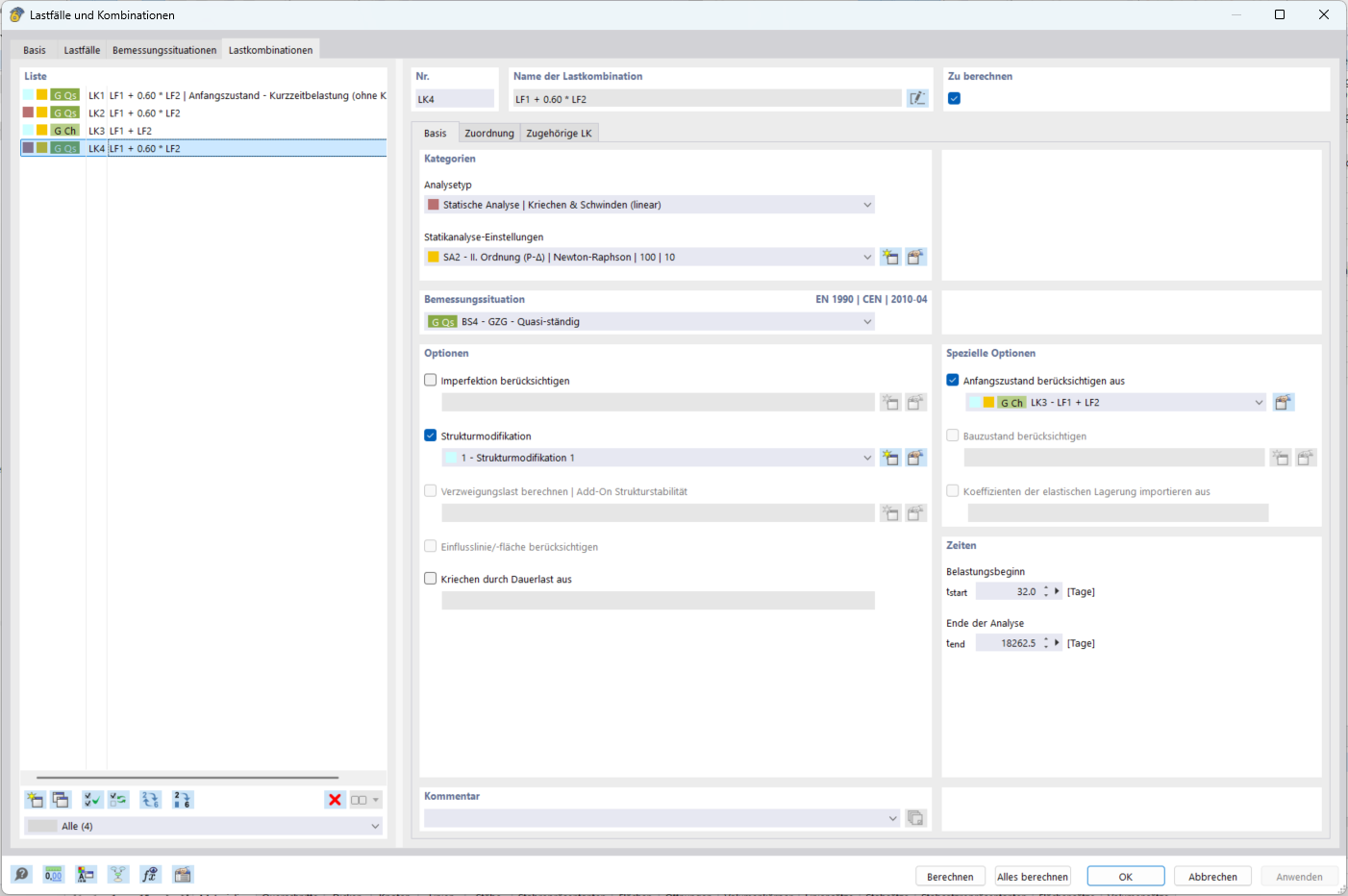
Consideración de daños de la combinación de carga cuasi permanente con la función Estado inicial

Consideración del daño de la combinación de carga cuasi-permanente con la función de estado inicial

Compartir