Función de exportación de tablas a formato JSON mostrando la selección de estructura de datos para un manejo eficiente de datos.
Función de exportación de tablas a formato JSON mostrando la selección de estructura de datos para un manejo eficiente de datos.
11-12-2025
060630
  • RFEM 6

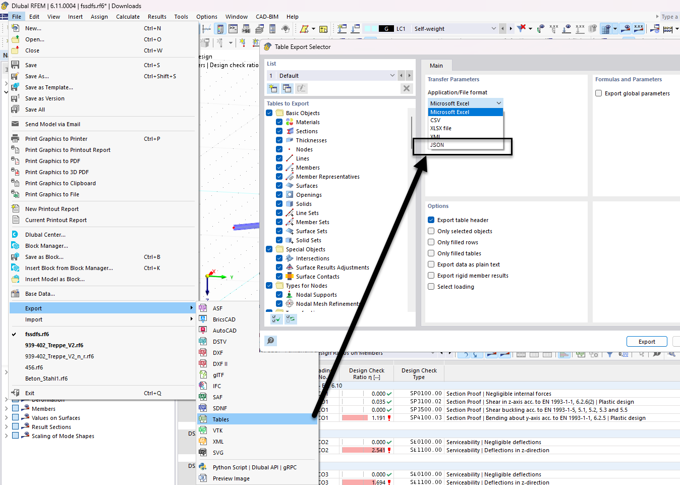
Selector de tablas para exportación JSON

Función de exportación de tablas a formato JSON mostrando la selección de estructura de datos para un manejo eficiente de datos.

La imagen muestra la interfaz para seleccionar datos de tabla para exportar en formato JSON en el software de ingeniería. Esta función permite a los usuarios personalizar qué tablas de datos incluir en la exportación. Se pueden ver varias opciones para manejar y gestionar datos a través de JSON.
  • Exportación JSON
  • Selector de tablas
  • Estructura de datos
  • Software de ingeniería
  • Opciones de exportación
Compartir