Pantalla que muestra la interfaz de configuración de parámetros globales para análisis estructural.
Pantalla que muestra la interfaz de configuración de parámetros globales para análisis estructural.
11-12-2025
060632
  • RFEM 6

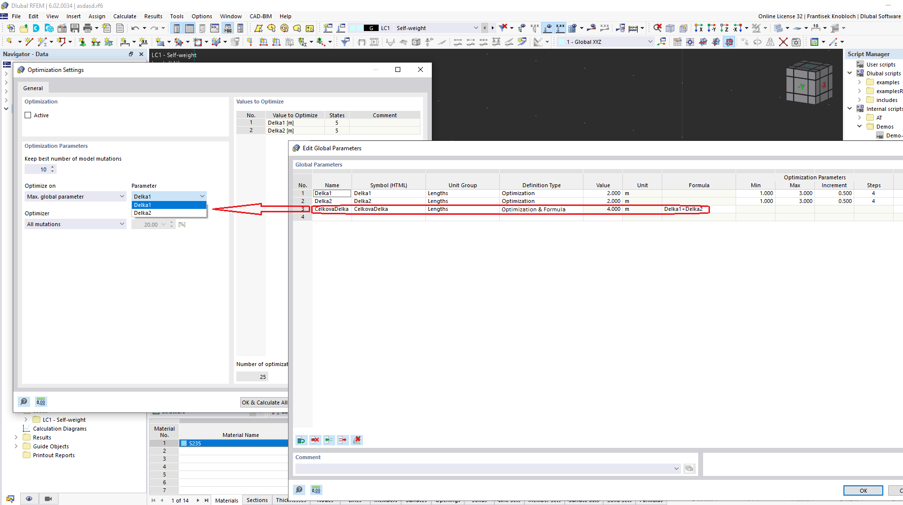
Interfaz para editar parámetros globales

Pantalla que muestra la interfaz de configuración de parámetros globales para análisis estructural.

La imagen muestra una interfaz utilizada para editar parámetros globales en el software de análisis de estructuras. El programa proporciona opciones para ajustar varios parámetros integrales para la modelización y las simulaciones estructurales. Estos parámetros son cruciales para un cálculo exacto del diseño y la análisis. La interfaz probablemente incluye campos para introducir y gestionar datos clave relacionados con los requisitos del proyecto.
  • Parámetros globales
  • Análisis de estructuras
  • Software de ingeniería
  • Edición de parámetros
Compartir