Diálogo "Nueva apoyos de cálculo"
Diálogo "Nueva apoyos de cálculo"
02-01-2026
060830
  • RFEM 6

Cuadro de diálogo "Nueva apoyo de cálculo"

Diálogo "Nueva apoyos de cálculo"

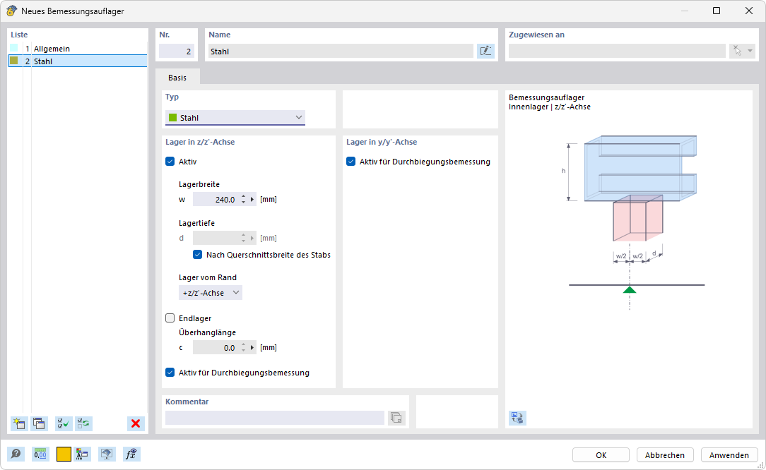
La imagen muestra un cuadro de diálogo para crear un nuevo apoyo de cálculo. Contiene varios campos de entrada y opciones de selección. En el cuadro de diálogo, se pueden definir configuraciones personalizadas para la distribución de cargas. El usuario tiene la posibilidad de ingresar parámetros específicos para el diseño estructural.
  • Apoyo de cálculo
Compartir