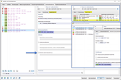
Configuración de carga permanente generada por fluencia mediante el asistente de combinaciones y las combinaciones relacionadas
Configuración de carga permanente generando fluencia mediante el Asistente para combinaciones y combinaciones asociadas
Configuración de la carga permanente generadora de fluencia mediante el asistente de combinaciones y las combinaciones correspondientes
Configuración de carga permanente generada por fluencia mediante el asistente de combinaciones y las combinaciones relacionadas
Configuración de carga permanente generando fluencia mediante el Asistente para combinaciones y combinaciones asociadas
Configuración de la carga permanente generadora de fluencia mediante el asistente de combinaciones y las combinaciones correspondientes
29-01-2026
061167
  • RFEM 6
  • Cálculo de estructuras de hormigón para RFEM 6
  • Cálculo de hormigón para RSTAB 9
    • Estructuras de hormigón
    • Análisis y dimensionamiento de estructuras
    • Análisis no lineal

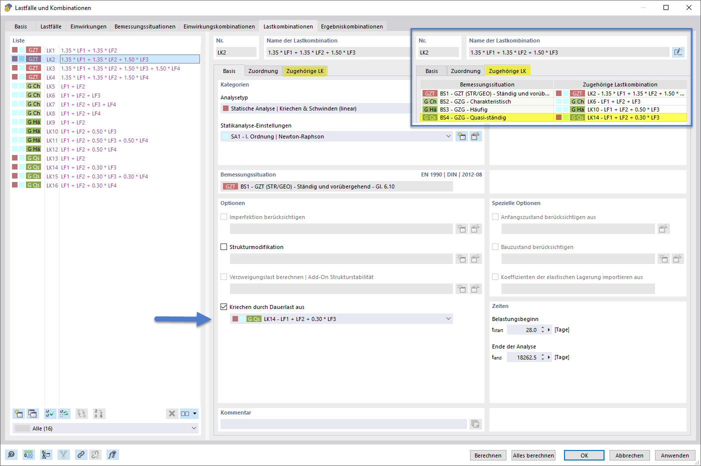
Configuración de la carga de larga duración generada por fluencia mediante el asistente de combinaciones y las combinaciones correspondientes

Configuración de carga permanente generada por fluencia mediante el asistente de combinaciones y las combinaciones relacionadas

Configuración de carga permanente generada por fluencia mediante el asistente de combinaciones y combinaciones asociadas
  • Asistente para combinaciones
  • Carga permanente
  • Fluencia
  • Análisis
  • Tipo
  • Combinatoria
  • Lineal
  • Asociado
Compartir
29-01-2026
061168
  • RFEM 6
  • Cálculo de estructuras de hormigón para RFEM 6
  • Cálculo de hormigón para RSTAB 9
    • Estructuras de hormigón
    • Análisis y dimensionamiento de estructuras
    • Análisis no lineal
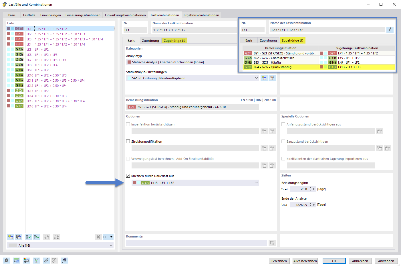
Configuración de carga permanente para fluencia con el asistente de combinaciones y sus combinaciones
Configuración de carga permanente generando fluencia mediante el Asistente para combinaciones y combinaciones asociadas

Configuración de carga permanente generadora de fluencia mediante el asistente de combinaciones y las combinaciones correspondientes
  • Asistente para combinaciones
  • Carga permanente
  • Fluencia
  • Análisis
  • Tipo
  • Combinación
  • Lineal
  • Asociado
Compartir
29-01-2026
061169
  • RFEM 6
  • Cálculo de estructuras de hormigón para RFEM 6
  • Cálculo de hormigón para RSTAB 9
    • Estructuras de hormigón
    • Análisis y dimensionamiento de estructuras
    • Análisis no lineal
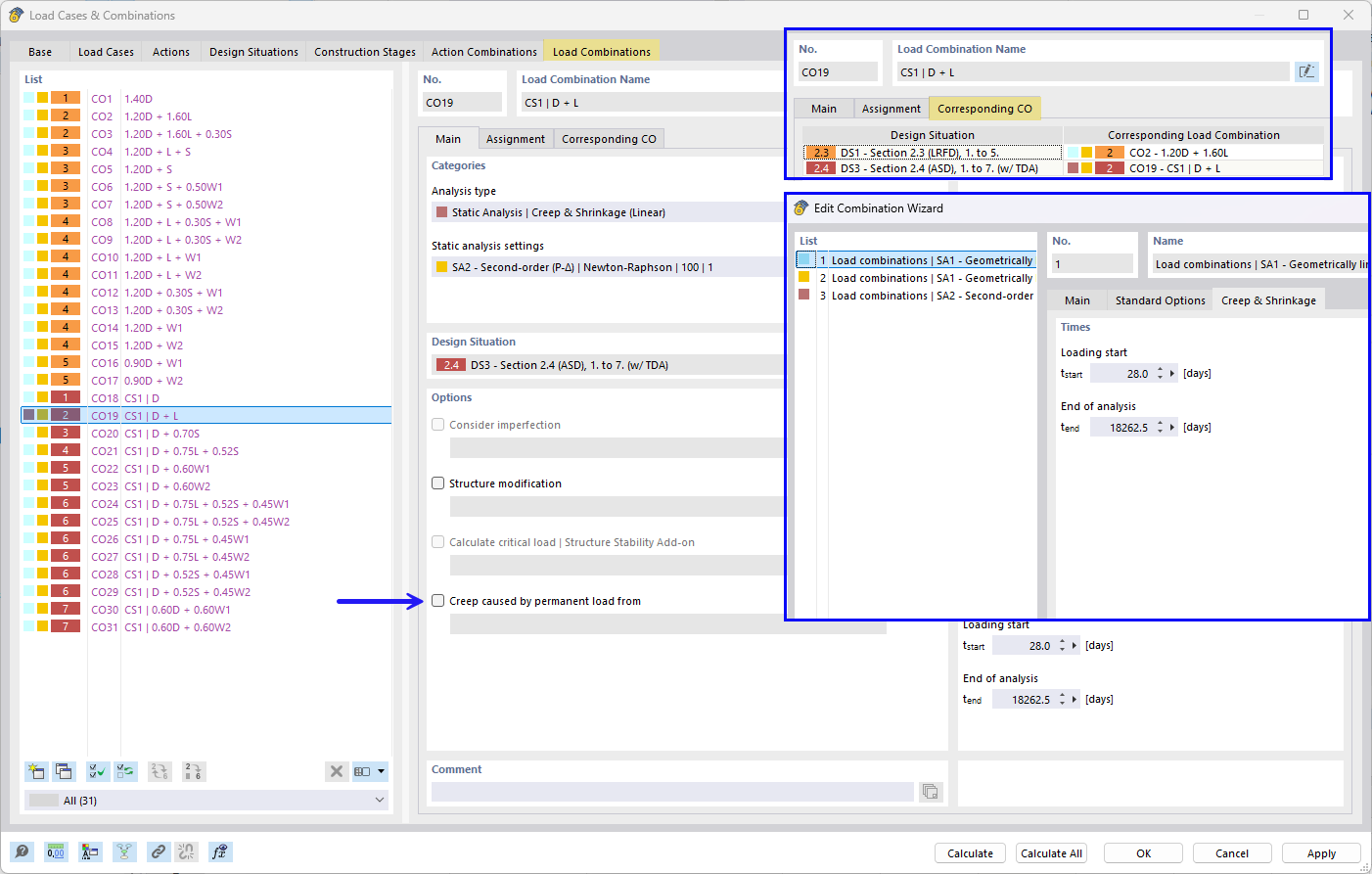
Establecimiento de carga permanente generada por fluencia mediante asistente de combinaciones y combinaciones asociadas
Configuración de la carga permanente generadora de fluencia mediante el asistente de combinaciones y las combinaciones correspondientes

Ajuste de carga permanente que produce fluencia con el asistente de combinación y las combinaciones correspondientes
  • Asistente para combinaciones
  • Carga permanente
  • Fluencia
  • Análisis
  • Tipo
  • Combinatoria
  • Lineal
  • Asociado
Compartir