Informe con datos de Cálculo de acero
Informe con datos de Cálculo de acero
26-02-2026
061588
  • RFEM 6

Informe de cálculo con datos de cálculo de acero

Informe con datos de Cálculo de acero

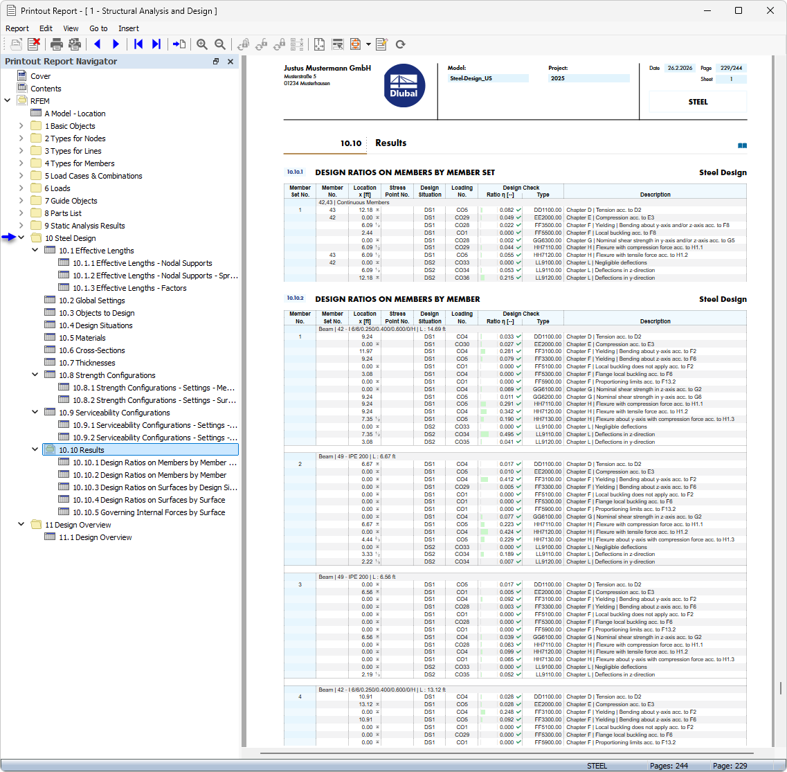
La imagen muestra un informe de cálculo que contiene amplios datos sobre el dimensionamiento de acero. Estos informes son esenciales para la documentación de los resultados del cálculo en la práctica de ingeniería. Equipados con resultados de cálculo detallados, apoyan la trazabilidad y aseguramiento de la calidad de los procesos de planificación. Estos impresos sirven como comprobante del cálculo de capacidad de carga de elementos de acero.
  • Informe
  • Acero
Compartir