Posibilidades para filtros de resultados y resultados intermedios
Posibilidades para filtros de resultados y resultados intermedios
12-03-2026
061794
  • Cálculo de aluminio para RFEM 6

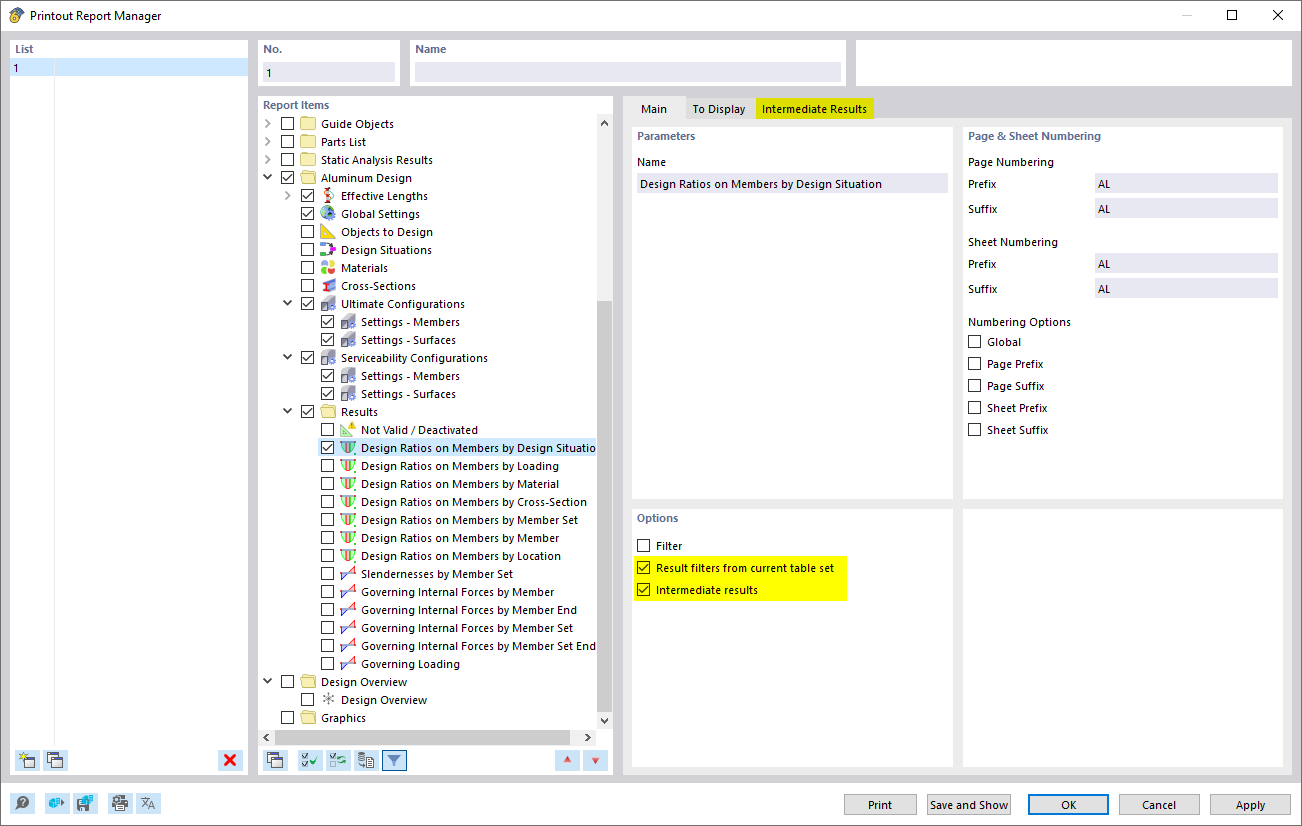
Opciones para filtro de resultados y resultados intermedios

Posibilidades para filtros de resultados y resultados intermedios

  • Informe
  • Administrador
  • Filtro
  • Resultados intermedios
Compartir