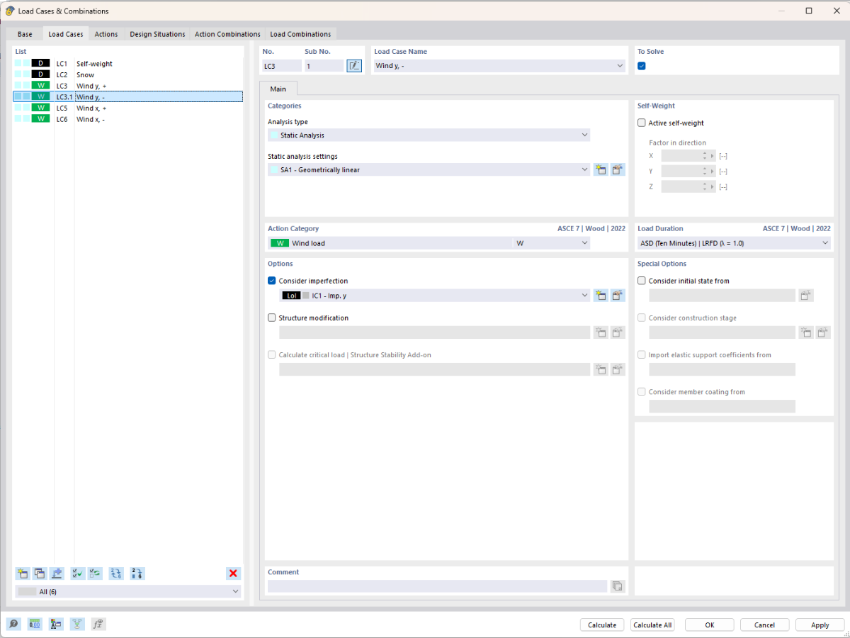
Representación de la agrupación de casos de carga y subcasos de carga para una mejor organización y visión general.
Representación de la agrupación de casos de carga y subcasos de carga para una mejor organización y visión general.
17-03-2026
061842
  • RFEM 6

Creación de subestados de carga

Representación de la agrupación de casos de carga y subcasos de carga para una mejor organización y visión general.

La imagen muestra la posibilidad de administrar casos de carga de manera estructurada agrupándolos con subcasos de carga. Esto permite una organización más eficiente y claridad en la gestión de cargas.
  • Casos de carga
  • Subcasos de carga
  • Estructura organizativa
  • Mejor vista general
  • Planificación estructural
Usado en
  • Casos de carga subordinados
Compartir