Cálculo de carga muy excéntrica en fundamento con excentricidad y distribución de tensiones según ACI 318
Cálculo de carga muy excéntrica en fundamento con excentricidad y distribución de tensiones según ACI 318
17-03-2026
061853
  • RFEM 6
  • Cimentaciones de hormigón para RFEM 6
  • Estructuras de hormigón
    • Análisis de tensiones
    • Análisis de estabilidad
    • ACI 318
    • ASCE 7

Verificación de carga excéntrica elevada de cimentación aislada según ACI 318

Cálculo de carga muy excéntrica en fundamento con excentricidad y distribución de tensiones según ACI 318

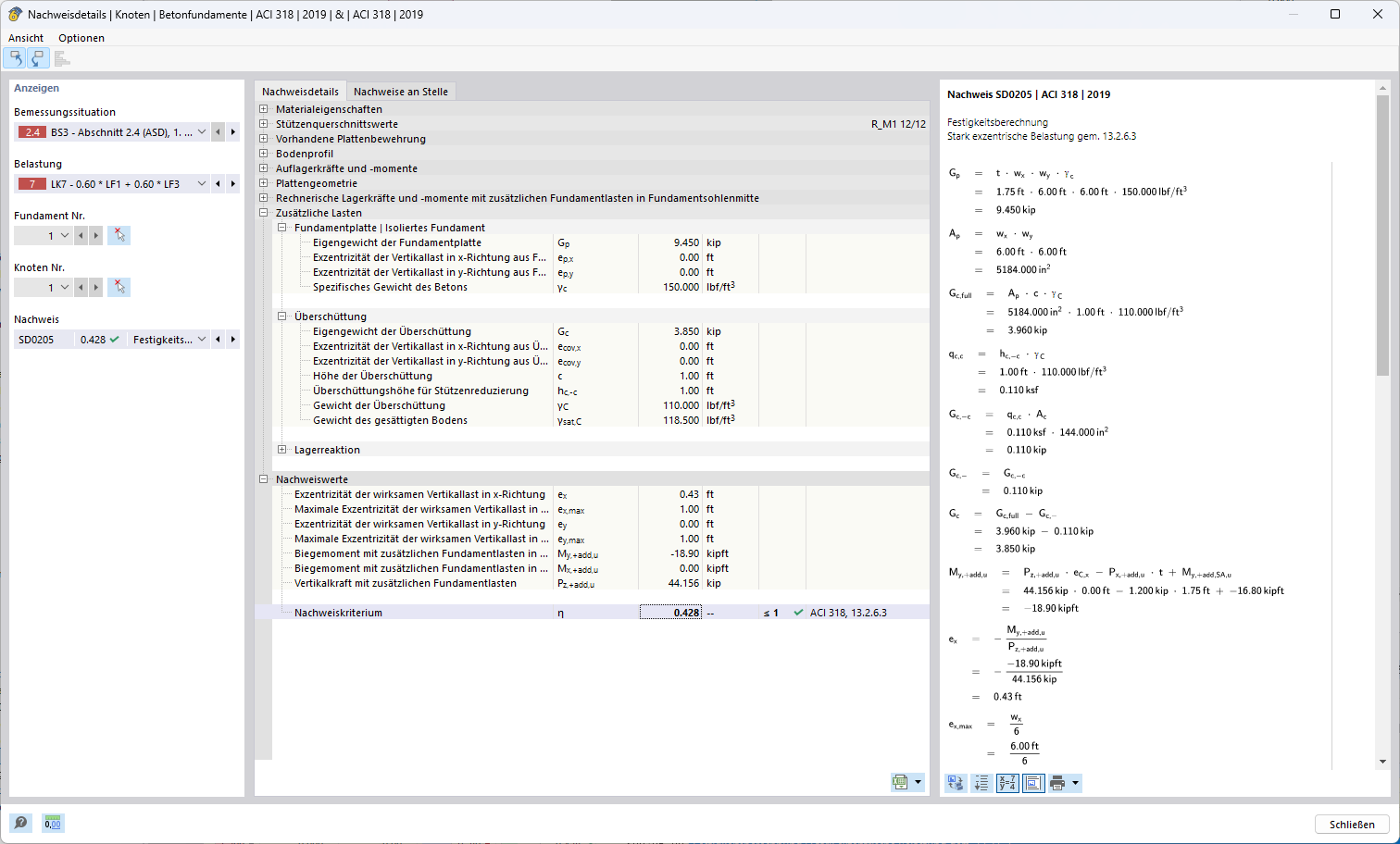
Visualización de la comprobación de carga con gran excentricidad de una zapata aislada según ACI 318. Se consideran las excentricidades de la carga vertical resultante en las direcciones x e y, así como las tensiones resultantes bajo la base de la cimentación. Además, se indican valores límite para las excentricidades permitidas y el criterio de verificación determinante para la evaluación de la capacidad portante.
  • Comprobación de una carga fundamental fuertemente excéntrica con distribución de excentricidad y tensión según ACI 318
Compartir