Administrador de informes impresos con capítulos para costes
Administrador de informes impresos con capítulos para costes
27-03-2026
062041
  • RFEM 6

Administrador del informe de impresión con capítulos para costos

Administrador de informes impresos con capítulos para costes

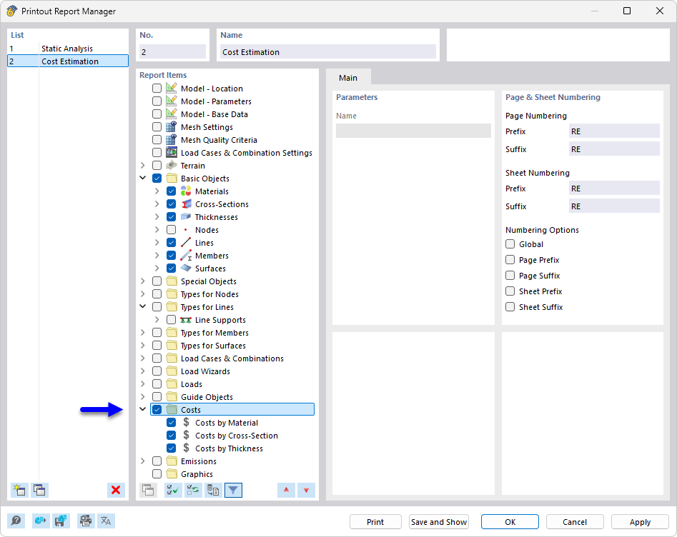
El gestor de protocolo de salida muestra varios capítulos que se utilizan para el análisis de costes y la elaboración de documentación para proyectos de construcción. Los capítulos están claramente estructurados y permiten una evaluación y presentación exhaustivas de los costes del proyecto, así como de la documentación correspondiente. El gestor es una herramienta importante para la planificación y administración integral de proyectos de construcción.
  • Administrador del protocolo de impresión
  • Protocolo de impresión
  • Costes
  • Estimación de costes
  • Documentación
Compartir