Gestor del protocolo de impresión con capítulos para emisiones
Gestor del protocolo de impresión con capítulos para emisiones
30-03-2026
062050
  • RFEM 6

Administrador del protocolo de impresión con capítulos para emisiones

Gestor del protocolo de impresión con capítulos para emisiones

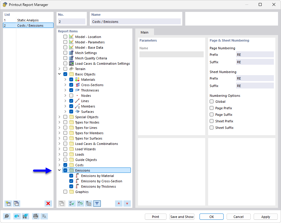
El gestor de registros de impresión muestra varios capítulos para seleccionar para la documentación de proyectos de construcción. Los capítulos disponibles abarcan áreas detalladas como las emisiones y la compilación de documentaciones. Esta función optimiza la visión general y permite gestionar de forma eficiente registros específicos. La herramienta es esencial para crear informes coherentes y completos en la ingeniería.
  • Administrador de informes impresos
  • informe impreso
  • emisión
  • CO2
  • documentación
Compartir