Abrir el diálogo «Configuración global»
Abrir el diálogo «Configuración global»
21-04-2026
062384
  • RFEM 6

Abrir el cuadro de diálogo "Configuración global"

Abrir el diálogo «Configuración global»

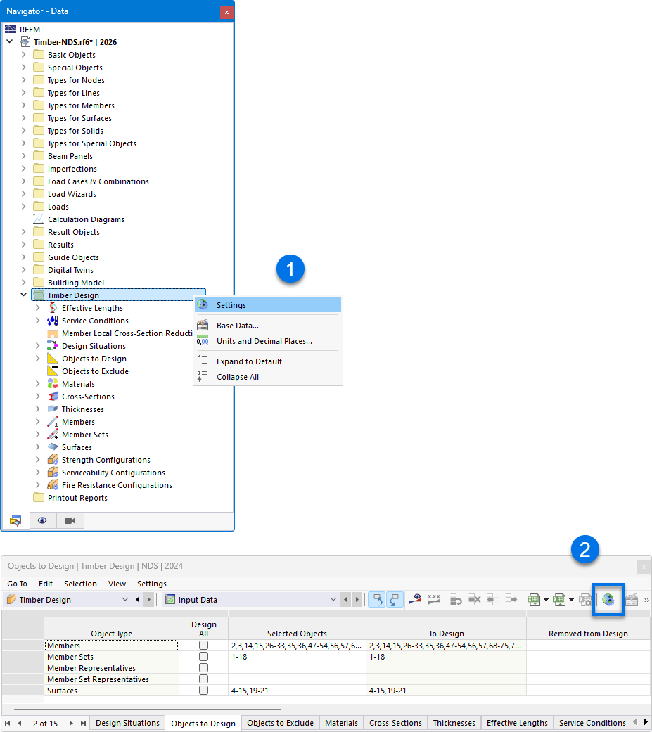
El cuadro de diálogo 'Configuraciones globales' muestra opciones para ajustar los parámetros del dimensionamiento de madera. Permite a los usuarios realizar configuraciones específicas para optimizar la evaluación y el cálculo de estructuras de madera. Factores influyentes como las propiedades del material y los criterios de dimensionamiento pueden configurarse con precisión. Estas configuraciones son esenciales para un análisis de dimensionamiento exacto de construcciones de madera.
  • Ajustes globales
Compartir