Affichage des AnnexID et StandardID pour les Annexes Nationales dans STEEL EC3
Affichage des AnnexID et StandardID pour les Annexes Nationales dans STEEL EC3
30.05.2024
019570
  • RFEM 5
  • RSTAB 8
  • RF-STEEL EC3 5
    • STEEL 8 (version anglaise)
    • RF-COM 5
    • RS-COM 8
    • Structures en acier

Affichage des AnnexID et StandardID pour les Annexes Nationales dans STEEL EC3

Utilisé dans
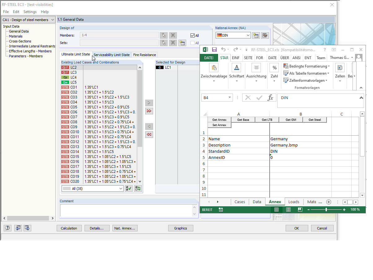
  • ID des normes et Annexes nationales (StandardID et AnnexID) pour l’interface COM
Partager