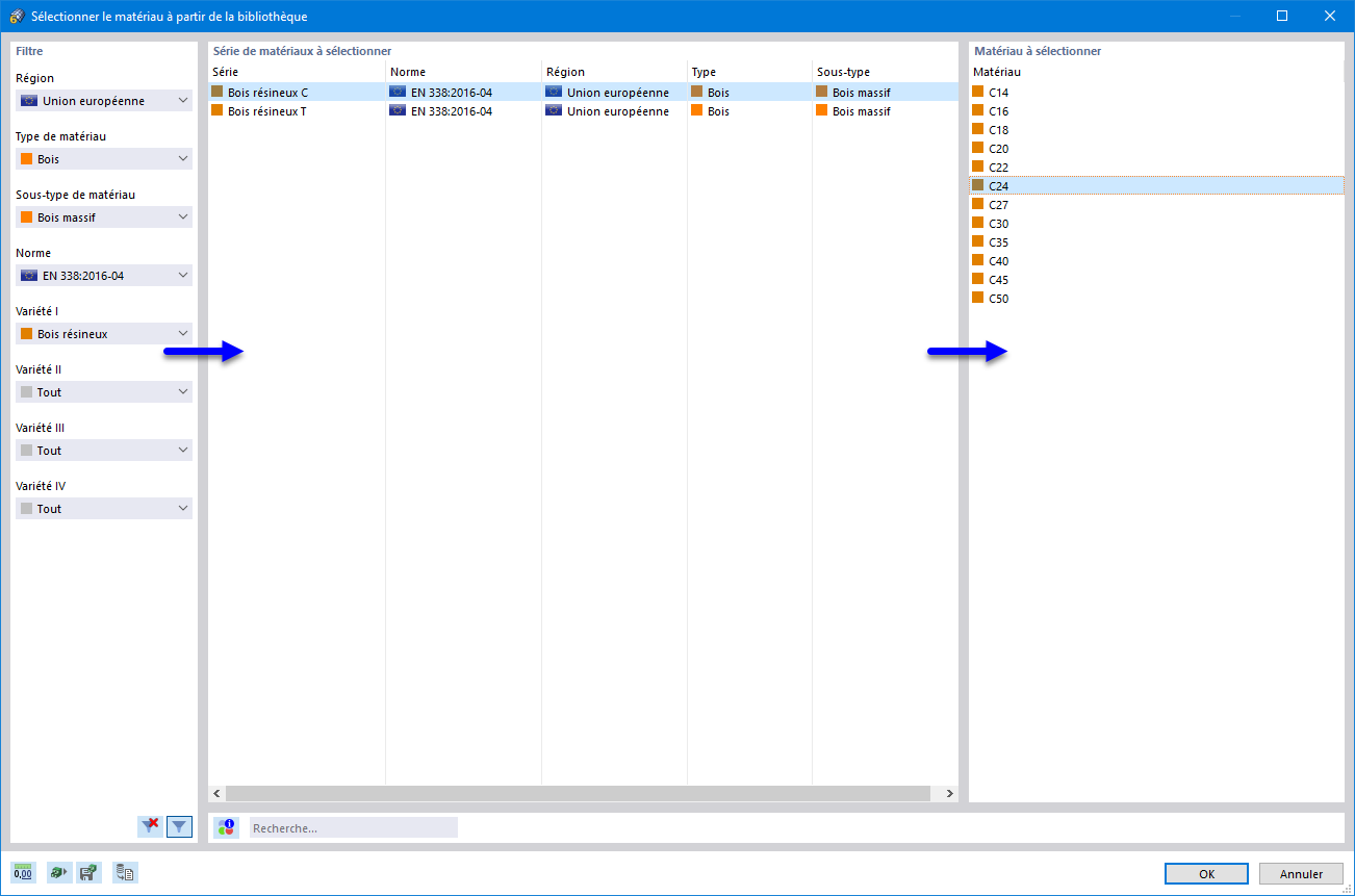
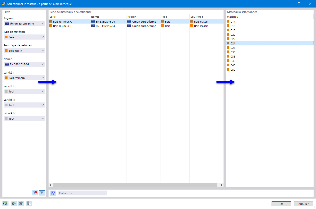
Sélection du matériau bois selon la norme européenne dans la bibliothèque
Sélection du matériau bois selon la norme européenne dans la bibliothèque
10.07.2024
020523
  • RFEM 6

Sélection du matériau bois selon la norme européenne dans la bibliothèque

Partager