Facteur de sécurité partiel dans RF-CONCRETE Members
  • Visionneuse 3D
  • Visionneuse 3D | Babylon
  • Réalité virtuelle
Facteur de sécurité partiel dans RF-CONCRETE Members
30.05.2024
020833
  • RFEM 5

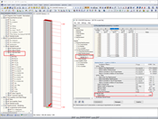
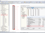
Pour un calcul non linéaire, la valeur d’un facteur de sécurité partiel (facteur de sécurité = NRd/NEd) est disponible. Le ratio d’utilisation peut être obtenu en inversant la valeur du facteur de sécurité partiel.

Facteur de sécurité partiel dans RF-CONCRETE Members

Utilisé dans
  • Ratio d’utilisation dans RF-CONCRETE Members
Modèle 3D
En savoir plus sur le modèle 3D
  • Poteau soumis à la flexion-composée
Spécifications
Nombre de nœuds 2
Nombre de lignes 1
Nombre de barres 1
Nombre de cas de charge 2
Nombre de combinaisons de charges 8
Nombre de combinaisons de résultats 4
Poids total 1,980 t
Dimensions (métriques) 0,600 x 0,600 x 6,300 m
Dimensions (impériales) 1.97 x 1.97 x 20.67 feet
Version du logiciel 5.23.02
Partager