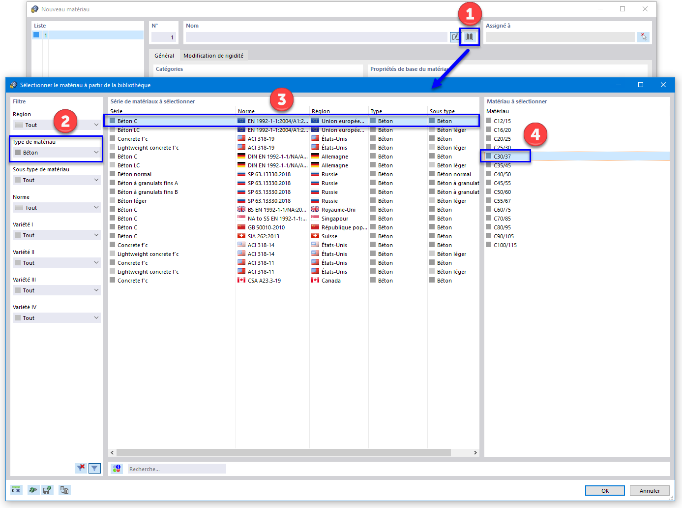
Sélection d’un matériau béton dans la bibliothèque
Sélection d’un matériau béton dans la bibliothèque
09.03.2024
021900
  • RFEM 6

Sélection d’un matériau béton dans la bibliothèque

Partager